收藏
回答

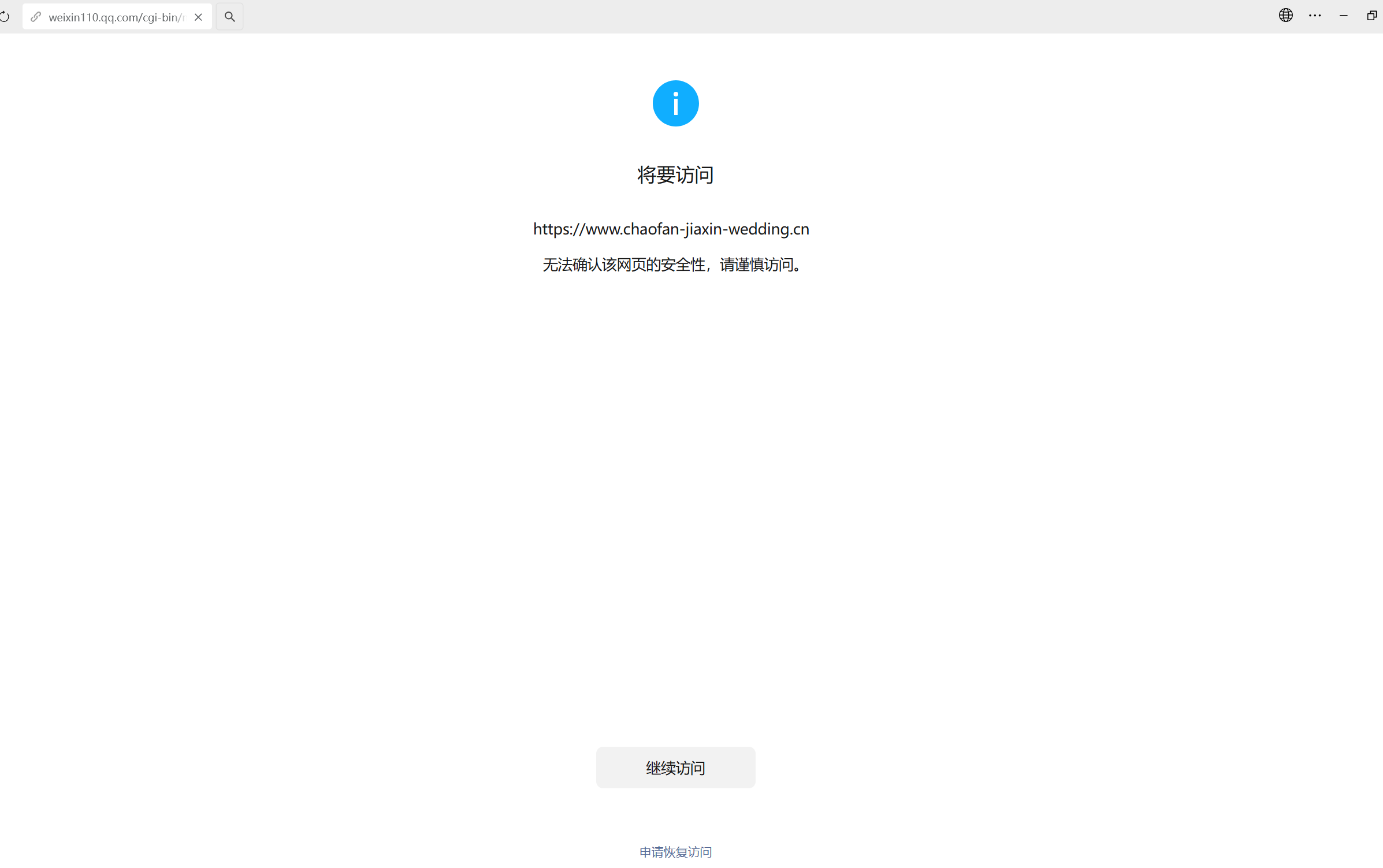
部署的网站域名已通过备案,网站中中没有任何违规内容,且按照要求申请恢复访问,还是不能正常打开?

本人最近在腾讯云购买的域名部署了网站并通过了域名备案,网站中并无任何违规内容,为什么还是提示无法确认该网页的安全性,请谨慎访问。

https://www.chaofan-jiaxin-wedding.cn

最后一次编辑于  03-12
回答关注问题邀请回答
收藏

3 个回答

  • 微信朋友圈&外链咨询
    微信朋友圈&外链咨询
    03-13

    你好,已恢复,请查实

    03-13
    有用
    回复
  • 智能回答 智能回答 本次回答由AI生成
    03-13
    有用
  • 智能回答 智能回答 本次回答由AI生成
    03-12
    有用
登录 后发表内容