小程序
小游戏
企业微信
微信支付
扫描小程序码分享
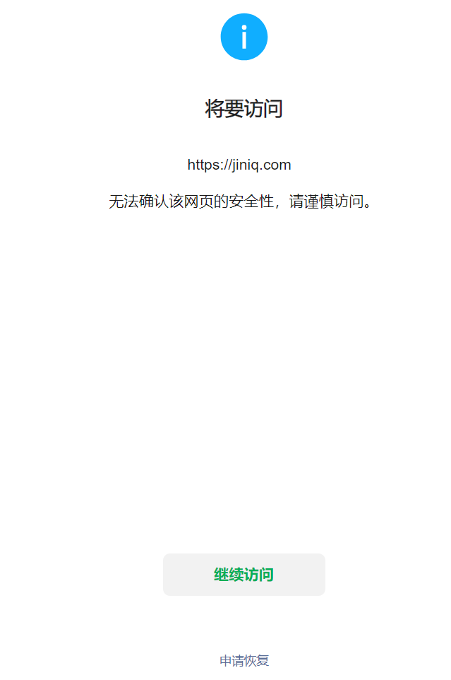
您好,域名网站https://jiniq.com,微信访问网站出现“无法确认该网页的安全性,请谨慎访问”,经检查网页里没有不安全的内容,其他浏览器打开正常,且证书正常。请核实后帮忙解除拦截,谢谢了!
1 个回答
加粗
标红
插入代码
插入链接
插入图片
上传视频
你好,已恢复,请查实。
你好,麻烦通过点击下方“反馈信息”按钮,提供出现问题的。
关注后,可在微信内接收相应的重要提醒。
请使用微信扫描二维码关注 “微信开放社区” 公众号
你好,已恢复,请查实。