小程序
小游戏
企业微信
微信支付
扫描小程序码分享
https://developers.weixin.qq.com/miniprogram/dev/reference/wxml/template.html
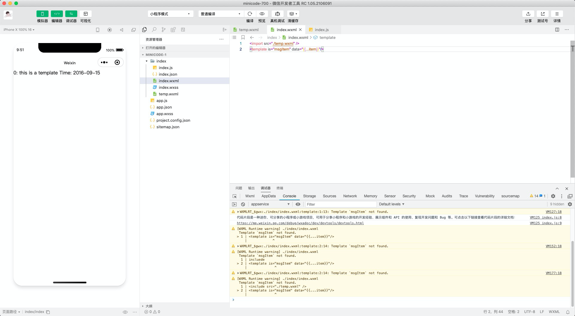
同样的代码,在开发者工具里完全不展示信息呀,你们这搞的这么难用,也难怪除了微信平台,其他地方根本就见不到你们的生存空间
3 个回答
加粗
标红
插入代码
插入链接
插入图片
上传视频
微信小程序不在微信平台用在哪用?
你好,麻烦通过点击下方“反馈信息”按钮,提供出现问题的。
这个是微信的问题,少了引用的代码。已联系官方进行修改。
https://developers.weixin.qq.com/s/U47MKLmf7Orh
<import src="./temp.wxml" />
额,智者见智,仁者见仁
关注后,可在微信内接收相应的重要提醒。
请使用微信扫描二维码关注 “微信开放社区” 公众号
微信小程序不在微信平台用在哪用?
这个是微信的问题,少了引用的代码。已联系官方进行修改。
https://developers.weixin.qq.com/s/U47MKLmf7Orh
<import src="./temp.wxml" />https://developers.weixin.qq.com/miniprogram/dev/reference/wxml/import.html
额,智者见智,仁者见仁