小程序
小游戏
企业微信
微信支付
扫描小程序码分享
问题描述:
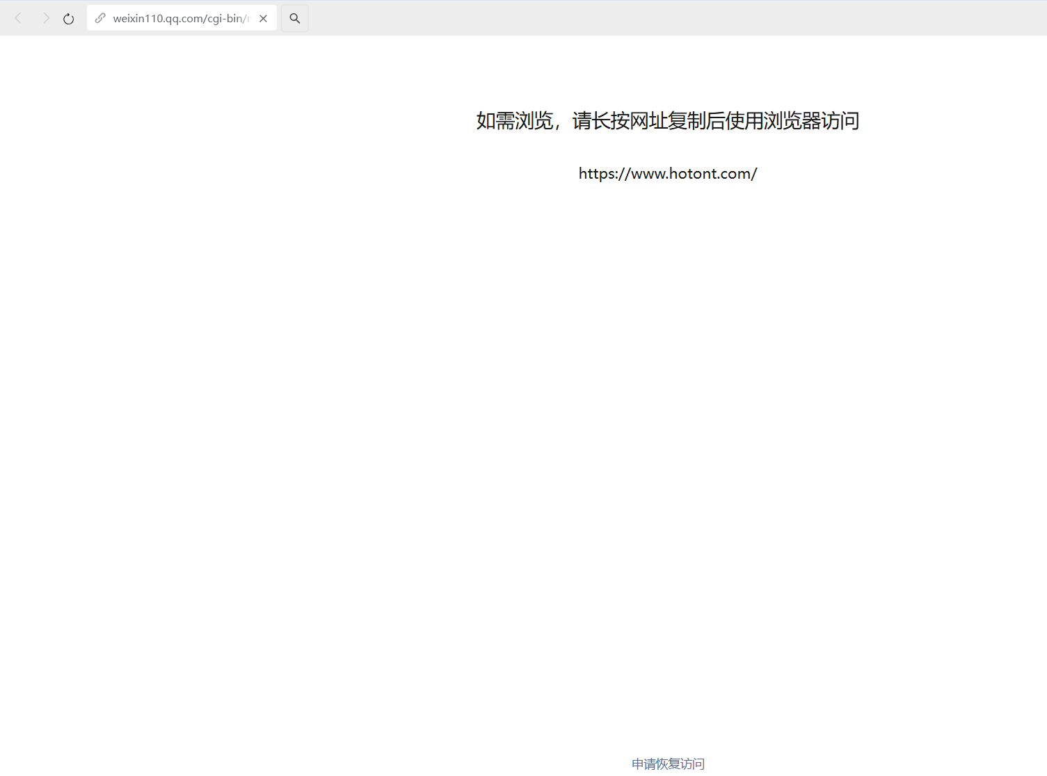
我们的网站在微信内打开时,提示“如需浏览,请长按网址复制后使用浏览器访问”。
域名为:https://www.hotont.com
我们的网站是公司的官网,已经做了备案,主要介绍公司的业务。内容合规合法,不涉及违规信息,但依然被微信拦截。
该提示严重影响用户体验,微信网页下方的“申请恢复”已经申请了,但是依然没有解除访问限制,希望管理员帮忙查看问题原因,如有其他问题烦请告知,十分感谢。@微信朋友圈&外链咨询
2 个回答
加粗
标红
插入代码
插入链接
插入图片
上传视频
申诉已提交一周了,目前仍没有收到回复,请帮忙确定下存在什么问题,感谢。@微信朋友圈&外链咨询
你好,麻烦通过点击下方“反馈信息”按钮,提供出现问题的。
本回答由AI生成,可能已过期、失效或不适用于当前情形,请谨慎参考
关注后,可在微信内接收相应的重要提醒。
请使用微信扫描二维码关注 “微信开放社区” 公众号
申诉已提交一周了,目前仍没有收到回复,请帮忙确定下存在什么问题,感谢。@微信朋友圈&外链咨询