小程序
小游戏
企业微信
微信支付
扫描小程序码分享
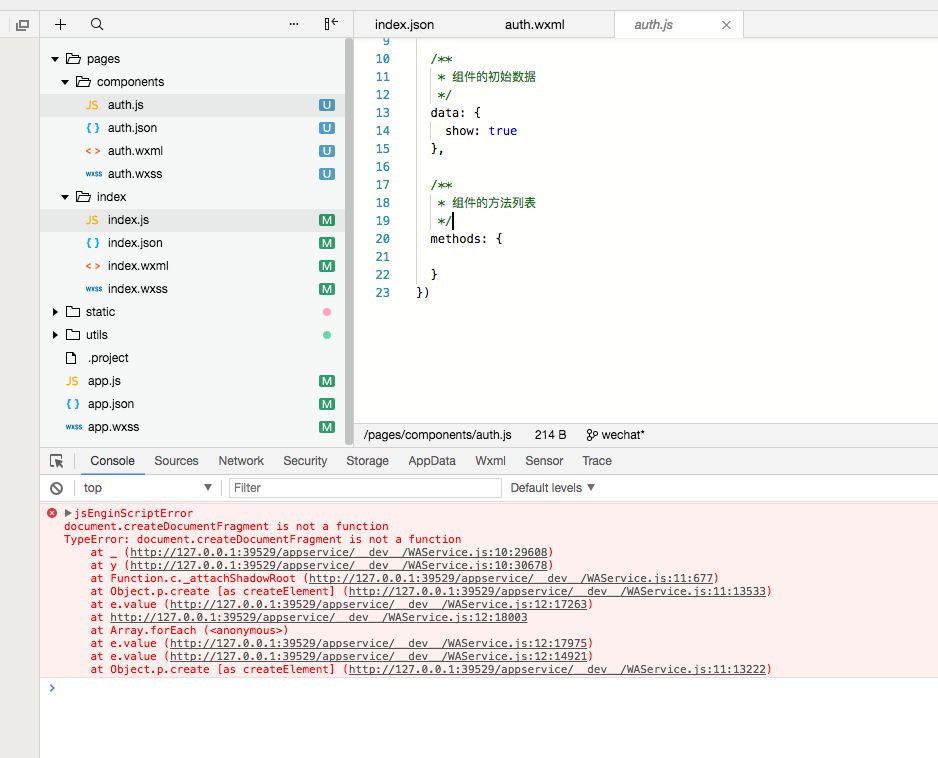
只有一个页面和一个组件,并且页面没有任何逻辑,只要引用组件就报这么个错误,放在windows上和在手机上调试都没有问题
3 个回答
加粗
标红
插入代码
插入链接
插入图片
上传视频
开发公众号 连接蓝牙设备。但目前蓝牙设备不支持airSync协议。希望向官方客服确定 是否不支持airSync协议则无法使用蓝牙连接。
目前开发中 授权等操作都成功后 理论上来说 扫描 硬件API 授权接口返回的二维码 绑定设备后可直接连接成功,但现在出现的问题一直连接失败。希望客服能回复一下,研究很久了 为什么连不上一直没头绪,使用小程序实现,或者开发APP实现都是可以成功连接蓝牙设备的。但公众号不行。
另外一个问题。硬件API 授权接口有两个-设备授权-新设备授权。请问最终链接蓝牙设备 是否必须要先知道蓝牙设备的MAC地址。能否使用扫描设备API 扫描后链接。在线等答案 急求。
你好,麻烦通过点击下方“反馈信息”按钮,提供出现问题的。
主页面
以下组件页面代码
以下app文件
整体截图
麻烦给个相关的代码片段(https://developers.weixin.qq.com/miniprogram/dev/devtools/minicode.html),我们定位下问题,请问选择的基础库版本是多少呢?
基础库1.6.4
好像切换到2.0.9就可以了
那就是基础库版本不支持的问题啦,哈哈,还有下次代码片段按照文档指引来提供哈,上面的不是代码片段哈,嘻嘻(#^.^#)
关注后,可在微信内接收相应的重要提醒。
请使用微信扫描二维码关注 “微信开放社区” 公众号
开发公众号 连接蓝牙设备。但目前蓝牙设备不支持airSync协议。希望向官方客服确定 是否不支持airSync协议则无法使用蓝牙连接。
目前开发中 授权等操作都成功后 理论上来说 扫描 硬件API 授权接口返回的二维码 绑定设备后可直接连接成功,但现在出现的问题一直连接失败。希望客服能回复一下,研究很久了 为什么连不上一直没头绪,使用小程序实现,或者开发APP实现都是可以成功连接蓝牙设备的。但公众号不行。
另外一个问题。硬件API 授权接口有两个-设备授权-新设备授权。请问最终链接蓝牙设备 是否必须要先知道蓝牙设备的MAC地址。能否使用扫描设备API 扫描后链接。在线等答案 急求。
主页面![]()
以下组件页面代码
以下app文件
整体截图
麻烦给个相关的代码片段(https://developers.weixin.qq.com/miniprogram/dev/devtools/minicode.html),我们定位下问题,请问选择的基础库版本是多少呢?
基础库1.6.4
好像切换到2.0.9就可以了
那就是基础库版本不支持的问题啦,哈哈,还有下次代码片段按照文档指引来提供哈,上面的不是代码片段哈,嘻嘻(#^.^#)