小程序
小游戏
企业微信
微信支付
扫描小程序码分享
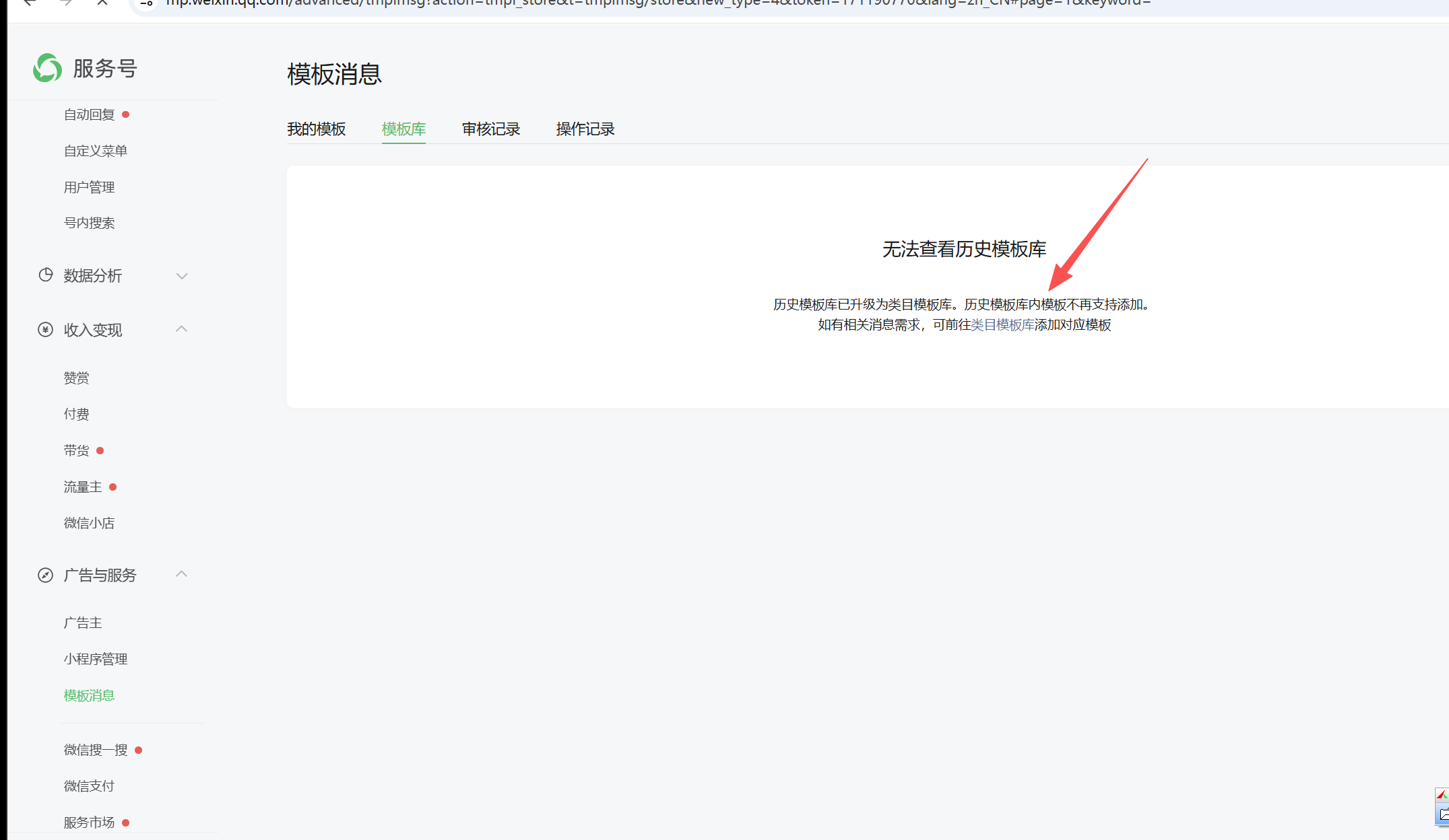
模版消息发送报错
"errcode": 48001,"errmsg": "api unauthorized rid: 699a3ed1-32f9041a-16432c36"
问题1,模版消息突然无法发送了,是年审认证到期导致的吗已经提交审核了,2,历史模版无法查看点击类目模板库也无法跳转
请问一下上述两个问题是怎么回事
2 个回答
加粗
标红
插入代码
插入链接
插入图片
上传视频
已完成微信认证的服务号才支持使用模板消息功能,才可以进入类目模板库选用模板。
你好,麻烦通过点击下方“反馈信息”按钮,提供出现问题的。
本回答由AI生成,可能已过期、失效或不适用于当前情形,请谨慎参考
关注后,可在微信内接收相应的重要提醒。
请使用微信扫描二维码关注 “微信开放社区” 公众号
已完成微信认证的服务号才支持使用模板消息功能,才可以进入类目模板库选用模板。