随着小程序/小游戏管理后台能力不断迭代,功能也越来越丰富,为了给到各位开发者更清晰的功能指引,平台对导航结构进行了整体的交互优化升级:
1. 取消导航栏,原导航栏模块内容调整至底部侧边栏进行展示;
2.原侧边栏结构调整:
- 原「设置」菜单移动至「账号icon-账号设置」
小程序部分:
- 小程序原有侧边栏中,部分一级菜单下二级内容繁杂,重新梳理一级菜单分类,分为「管理」、「数据」、「基础功能」、「行业能力」、「支付与交易」、「推广与搜索」、「开发与服务」、「成长」。
小游戏部分:
- 不再有「推广」菜单,原「推广」相关功能移动至「成长」;
- 原「种子计划」不再作为一级入口,并入「成长-成长计划」;
- 原「小游戏直播」不再作为一级入口,并入「功能-游戏能力地图」;
- 原「功能-能力地图」更名为「游戏能力地图」;
- 原「功能-游戏运营工具箱」更名为「运管功能管理」。
其他问题可查看下方FAQ:
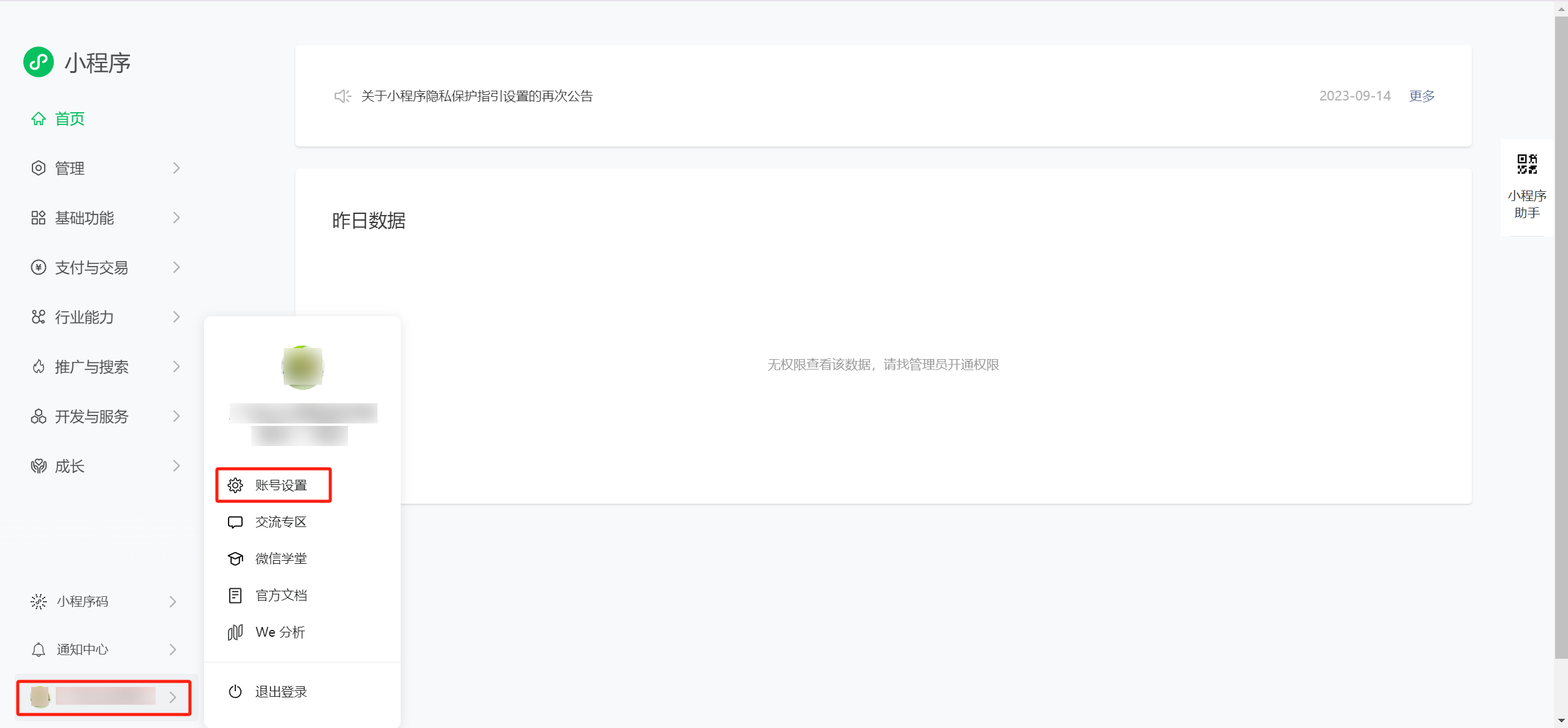
Q1:「小程序后台-设置 」被删除了吗?怎么修改账号信息?
A1:原「小程序后台-设置」入口,移至左侧导航栏最下方「账号icon」处,点击「账号设置」,即可对小程序账号信息进行设置。
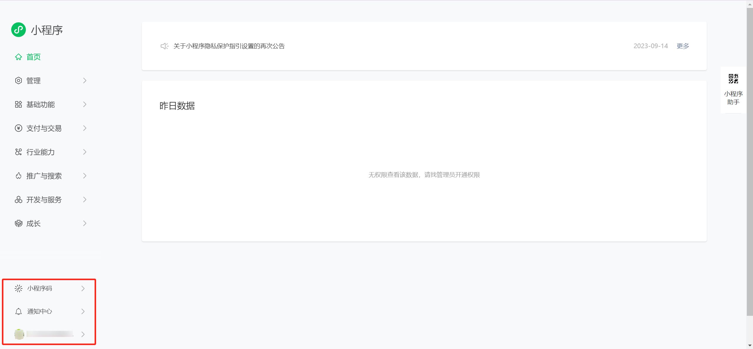
Q2:小程序后台导航栏优化后,找不到微信开放平台社区、官方文档、微信学堂?
A2:移至小程序管理后台左侧导航栏下方,如下图:
Q3:小程序后台左侧导航栏可以折叠隐藏吗?
A3:可收起二级菜单栏
Q4:原小程序管理后台右上角导航栏不见了?
A4:导航栏调整至侧边栏底部
Q5:小程序管理后台原右上角的「通知中心」在哪里可以找到?
A5:移至小程序管理后台左侧导航栏下方,如下图:
Q6:小游戏变动了哪些啊?
A6:
【1】结构调整
- 不再有「推广」与「设置」菜单,原「推广」相关功能移动至「成长」,原「设置入口」移动至左下角「游戏icon-更多-基础设置」
- 原「种子计划」不再作为一级入口,并入「成长-成长计划」
- 原「小游戏直播」不再作为一级入口,并入「功能-游戏能力地图」
- 原「we 分析」入口调整到侧边栏「统计」
【2】名称调整
- 原「功能-能力地图」更名为「游戏能力地图」
- 原 「功能-游戏运营工具箱」更名为「运管功能管理」
