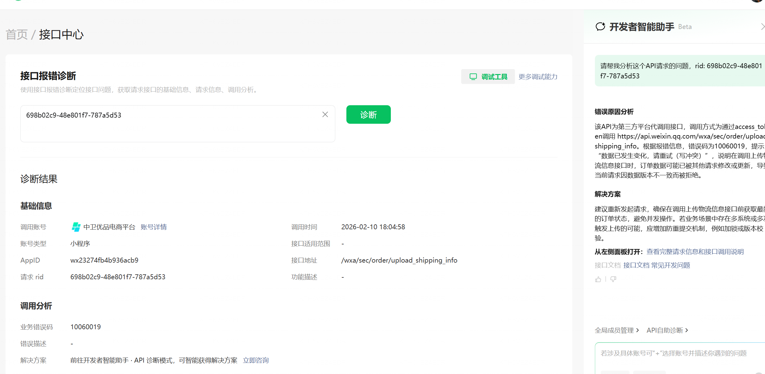
2026-02-10 18:04:58.054 INFO 10912 --- [ConsumeMessageThread_zwupin_order_group_13] c.l.m.w.serviceimpl.WechatMPServiceImpl : 微信小程序请求结果:{"errcode":10060019,"errmsg":"数据已发生变化,请重试(写冲突) rid: 698b02c9-48e801f7-787a5d53"}
AI助手给出的分析 我这边检查过不存在重复发的可能 希望官方帮忙看看

你好,请问现在问题是否解决,若还有问题提供下最新返回的rid