小程序
小游戏
企业微信
微信支付
扫描小程序码分享
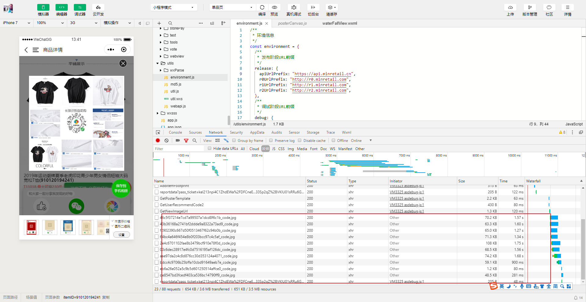
api.minretail.cn 与 api.minretail.com 对比。【CLB访问】https://api.minretail.cn/img/wxusercode/46c5f37214e7cd7a99507a1dcd8f6c1b/46c5f37214e7cd7a99507a1dcd8f6c1b_code.jpg
【直接访问】https://api.minretail.com/img/wxusercode/46c5f37214e7cd7a99507a1dcd8f6c1b/46c5f37214e7cd7a99507a1dcd8f6c1b_code.jpg
1 个回答
加粗
标红
插入代码
插入链接
插入图片
上传视频
西安·电信,都是140多毫秒;首次点开链接时,视觉可视CLB快
你好,麻烦通过点击下方“反馈信息”按钮,提供出现问题的。
关注后,可在微信内接收相应的重要提醒。
请使用微信扫描二维码关注 “微信开放社区” 公众号
西安·电信,都是140多毫秒;首次点开链接时,视觉可视CLB快