现在他说的这个页面根本就没有社交功能,整个小程序都没有!
一、功能与社交-笔记类目的法定定义不符
根据微信官方《社交-笔记类目修改指引说明》,【社交-笔记】的构成要件是:
“小程序服务内容涉及提供用户自行生成内容的记录、分享,且他人可见/访问的服务等。”
我方小程序“梦想成真”功能如下:
· ✅ 用户可上传图片、添加简短备注(记录)
· ❌ 无任何用户间互动、评论、点赞功能
· ❌ 无任何分享接口调用(未使用 wx.shareAppMessage 等)
· ❌ 无他人可见机制——所有内容仅存储在用户手机本地,不展示给任何第三人
我方只满足“记录”一项,缺“分享”和“他人可见”两项核心要件,不构成社交-笔记类目。
二、审核意见对“分享”的认定标准存在错误
审核意见截图提及“生成海报可分享”,我方澄清:
1. 用户将海报保存至相册后,通过手机系统功能分享,此为操作系统级行为,非小程序主动提供的分享能力。
2. 若此逻辑成立,则所有可截图的小程序均会被判定为“具备分享功能”——此解释显然超出微信官方规则边界。
三、本小程序类目正确、历史合规
· 当前类目:【工具-健康管理】
· 已通过审核并上线版本:4次
· 本次提审功能未新增任何社交属性,与已过审版本功能一致
四、请求
1. 撤销“类目不符”的驳回意见
2. 按【工具-健康管理】类目标准重新审核
3. 如对功能仍有疑问,我可提供测试账号及录屏,证明无社交属性

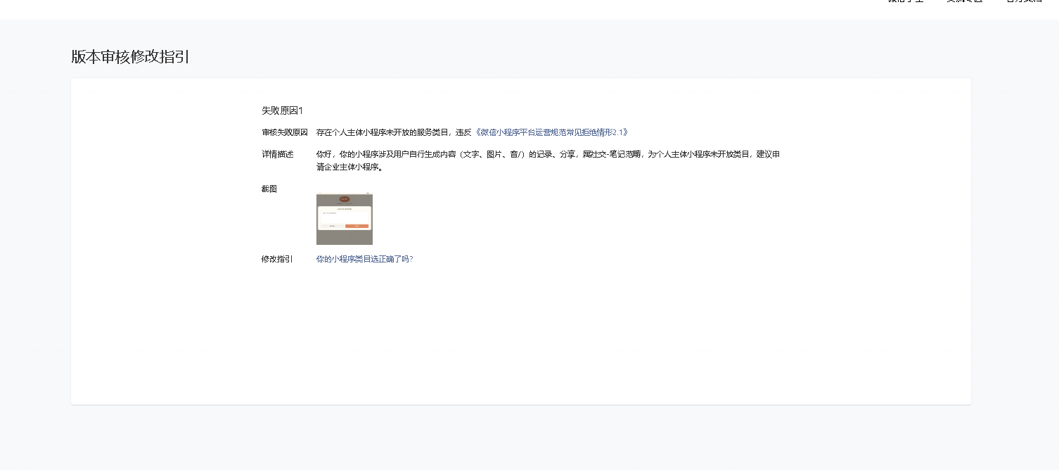
你好,小程序核实情况如下:
【感恩日记】等板块涉及用户自行生成内容的发布/分享/交流,属社交范畴,为个人主体小程序未开放类目,建议申请企业主体小程序。
建议后续整改再提审,审核将以实际版本内容为准。
小程序类目适用范围可参考:https://developers.weixin.qq.com/miniprogram/product/material/#%E7%94%B5%E5%95%86%E5%B9%B3%E5%8F%B0