下载地址
Windows 64、Windows 32、macOS
基于 1.05.2101181 RC 版 修复以下 Bug
F修复 调试器显示 __wxConfig.xxx is deprecated 的问题F修复 showToast 弹窗 icon 为 error 的时候展示不对的问题F修复 Android 模拟器 胶囊有重影的问题F修复 小游戏 downloadFile API 没有自动解压 unzip 返回包的问题
1、支持调试用微信内素材打开小程序的场景
自定义编译条件新增 1173 场景,方便开发者调试聊天素材支持小程序打开的功能。详情
2、代码静态依赖分析优化
2.1 详情 - 基本信息 - 本地代码处,新增代码依赖分析入口。
2.2 代码依赖分析结果中,支持右键菜单,方便快速打开文件。
2.3 代码依赖分析支持小游戏类型项目。
3、编译条件单独配置
过去多个开发者协作开发的时候,经常在代码合并的时候要处理 project.config.json 里编译条件 condition 的冲突,开发者本地开发会创建自己的编译模式的需求。这边在工具修改创建编译条件将会单独生成一个 project.private.config.json 的文件中,对于 project.private.config.json 文件,开发者可以只用于开发本地,而不提交到仓库中。工具会优先读取 project.private.config.json 的编译条件,没有则继续读取 project.config.json 的编译条件。
4、sourceMap 匹配调试插件
为方便开发者使用sourceMap文件定位代码问题,增加调试器插件优化sourceMap匹配调试。详情
安装路径:在菜单栏选择"设置-通用设置-扩展-调试器插件"
效果:
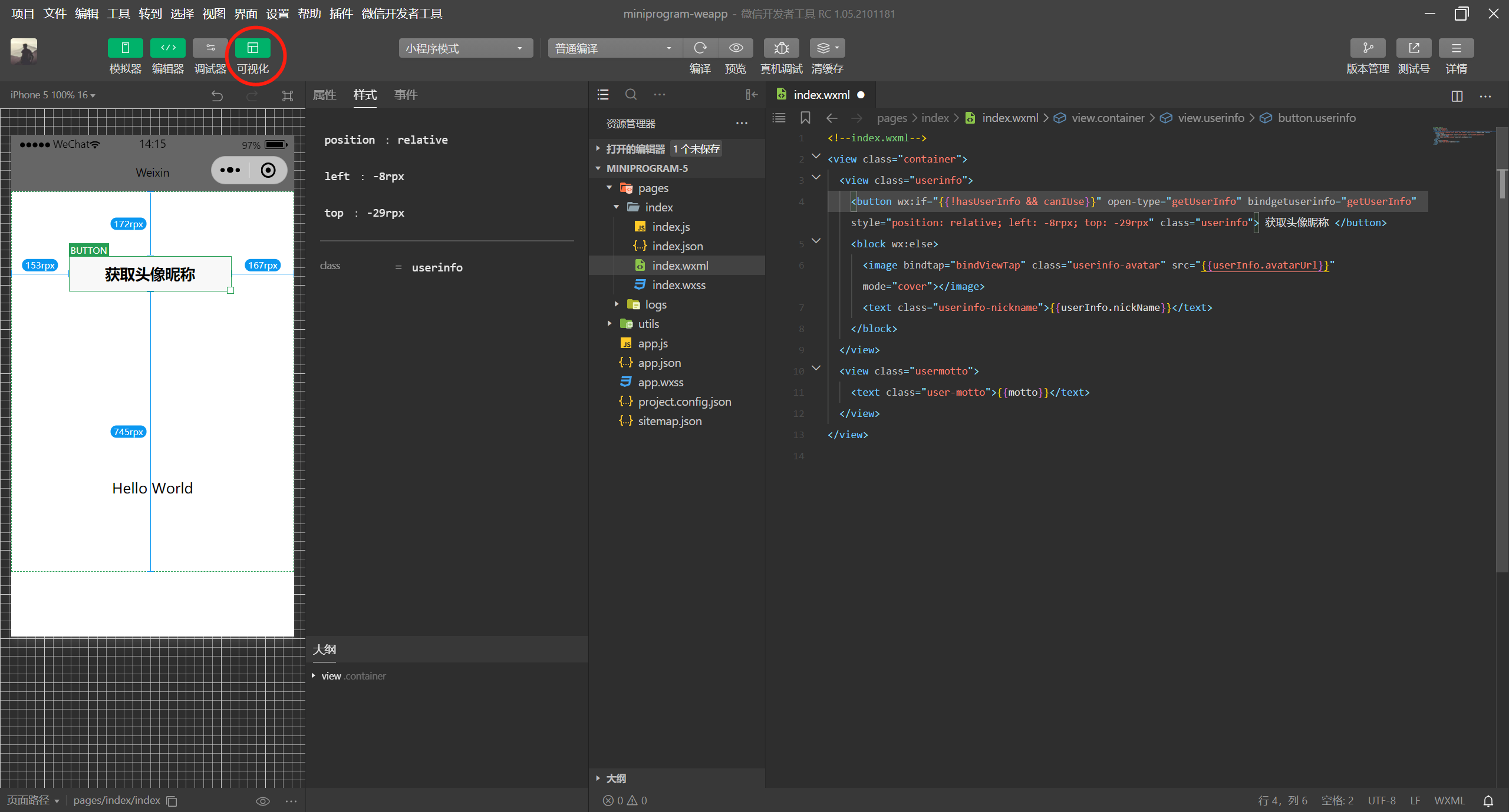
5、小程序可视化编辑面板
为提高代码编辑效率和体验,减少开发中非必要的重复编码工作,开发者可以通过拖拽等方式对界面进行快速布局与修改,同时代码编辑器的和可视化编辑面板将双向实时同步修改。工具支持对组件的属性编辑、事件编辑、样式修改、拖拽布局以及快捷键操作等。详情
6、小程序复制链接调试支持
新增小程序复制链接调试。详情
复制链接后,在客户端点击小程序链接可跳转至小程序对应页面(需客户端先存在开发版小程序)
7、支持打开和编辑其他类型的代码项目
支持在微信开发者工具中,以仅代码编辑器的形式打开其他类型的项目或文件夹。
8、工具开通云开发核心流程优化
优化云开发开通界面流程,支持同时开通云开发和创建环境。详情

更新后网页调试器没了
我更新完,调试器不能用了呵呵
bug一堆,功能不做稳定尽整一些花里胡哨的东西
更新了以后 “修复 WXML 面板 shadowRoot 子节点不正确的问题” 这个还是有问题, 我 wx:for 循环出来的, 偶尔不能focus 到 节点面板,要重启开发者工具, 晕
从1.03大版本开始小程序的调试器就开始变得不正常了,刚开始只是少了几项,到1.05的版本以后直接就什么都没了 空白
更新之后 模拟器上显示的触摸按钮 经常闪烁 就是鼠标指针
什么傻逼玩意
我的是win 7, 64位,总是安装不成.
升级完,小程序和公众号的 调试器 都不能用了,一个network请求都看不到,没人管管吗
为啥非要 把调试器 单独搞个弹窗,想放到编辑器里面都不知道怎么操作,和编辑器放在一起不好吗,搞得和IE的开发工具一样难受