遇到问题不要慌,抽根烟冷静下。
1. 学会组织语言
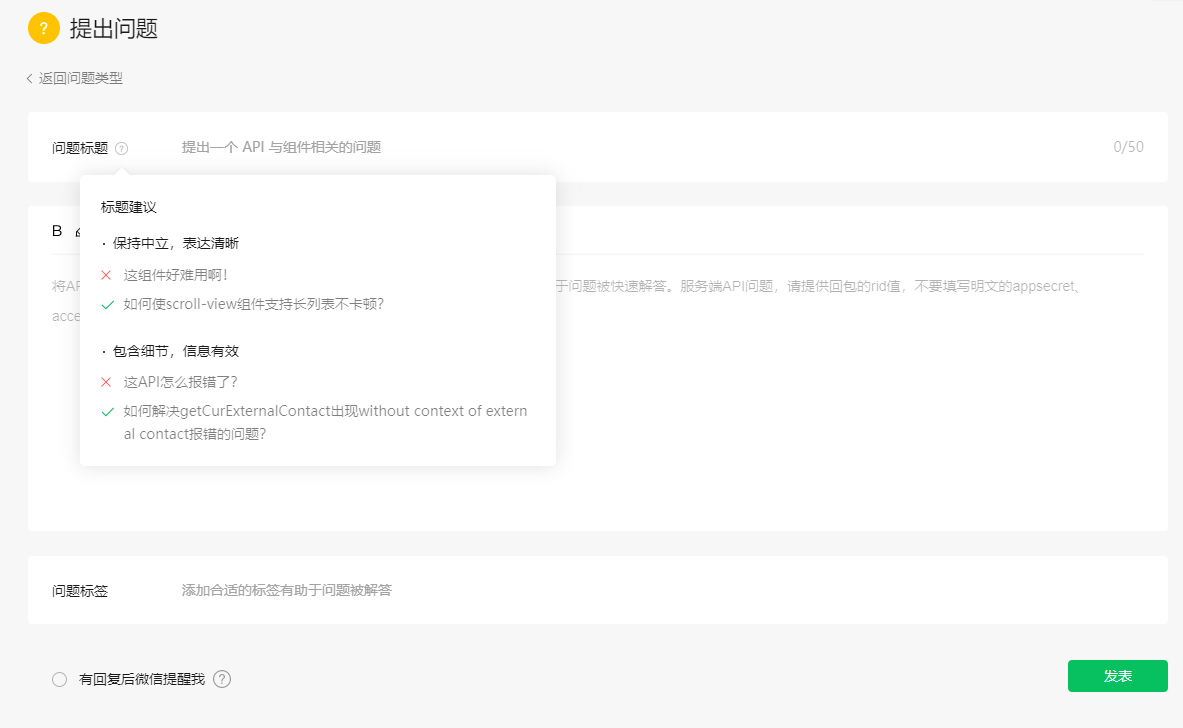
良好的沟通,有效的表达,条理清晰的文字可以减少沟通带来的时间成本。
尽可能的把问题表述清楚,是很重要的。
一个有效的提问方法——SPAH框架
S(Situtation),用于说明问题背景
P代表Problem,用于说明问题是什么。
A代表Action,用于说明你为了解决问题采取过哪些行动、付出过哪些努力。
H代表Help,用于指出你想要获得哪些帮助。
举例:
XXX产品或者服务,XXXX时间开始出现XXXX问题,通过XXX可以复现,已经试过XXX等方法,希望实现XXXX的效果。
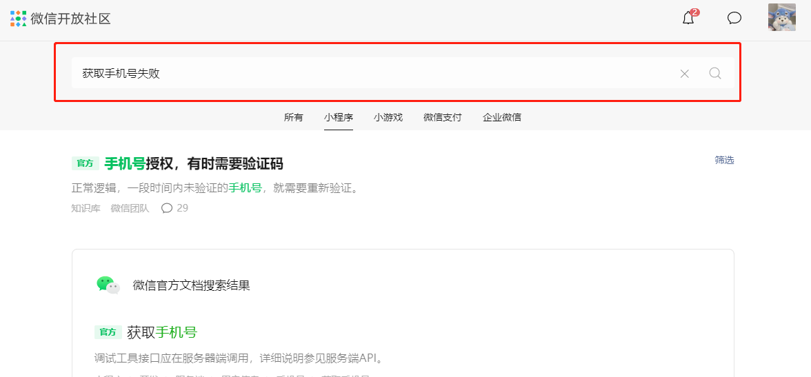
2. 学会搜索,自力更生
在发帖提问之前,可以先通过下图搜索一下,一般来说大部分问题都被问过,可以多点击看看,有没有已被解决的方案。
3. 搜索无果,开始发帖
根据问题内容,选择发帖方式,输入问题标题、问题描述、问题标签
a)涉及到代码层面的,最好可以提供一个代码片段,可以更好的给社区小伙伴进行问题确认。
https://developers.weixin.qq.com/minigame/dev/devtools/minicode.html
b)涉及到官方api、工具等,可以把官方接口文档地址附上,并附带您的入参和返回
4.耐心等待,继续自力更生
发完贴后,一般不是那么及时得到回复,可以看一下问题页右侧同类型的问题,再多看看,说不定就有类似问题得到解决。
5. 耐心等待,给他人解决问题
等待的过程中,可以在社区闲逛,针对其他小伙伴的问题,可以进行解答,赠人玫瑰,手留余香。
6. 得到解决, 给答主点个【有用】
大家都是互相交流学习,共同进步,要尊重他人的回答,态度要好,对你有帮助的回答,可以动动小手,点击【有用】表示认可感谢。
