背景
我们发现有个页面在加载100个节点的时候会很卡,正常来说应该不会这么卡的。所以我深入排查了一下问题的原因。
场景
有个横向滚动的列表,向右滚动到最右边会加载新的列表,而两个卡片有可能是属于一个相同的父节点,则需要判断是否为同一个节点,方便写样式。
节点代码实例
<wxs module="utils">
var some_msg = "hello world";
module.exports = {
msg : some_msg,
judgeSameParent: function(list, index){
if(index<1 || list.length <= index){
return false
}
return list[index-1].parentId === list[index].parentId
}
}
</wxs>
<view class="intro">测试 wxs 调用函数传入数组的性能</view>
<view>
<scroll-view
scroll-x
id="scrollView"
style="height: 300rpx;display: flex; background-color: gray;"
lower-threshold="300rpx"
bindscrolltolower="handleScrollToLower"
>
<view style="display: flex; flex-direction: row;">
<view
wx:for="{{list}}"
style="width: 200rpx;height: 200rpx;margin-top: 50rpx; flex-shrink: 0;background-color: green;margin-right: 10rpx;"
wx:for-index="idx"
wx:for-item="item"
wx:key="idx"
>
<view wx:if="{{utils.judgeSameParent(list, idx)}}" style="width: 20rpx; height: 20rpx; background-color: greenyellow;"></view>
<view wx:if="{{utils.judgeSameParent(list, idx)}}" style="width: 20rpx; height: 20rpx; background-color: greenyellow;"></view>
</view>
</view>
</scroll-view>
</view>
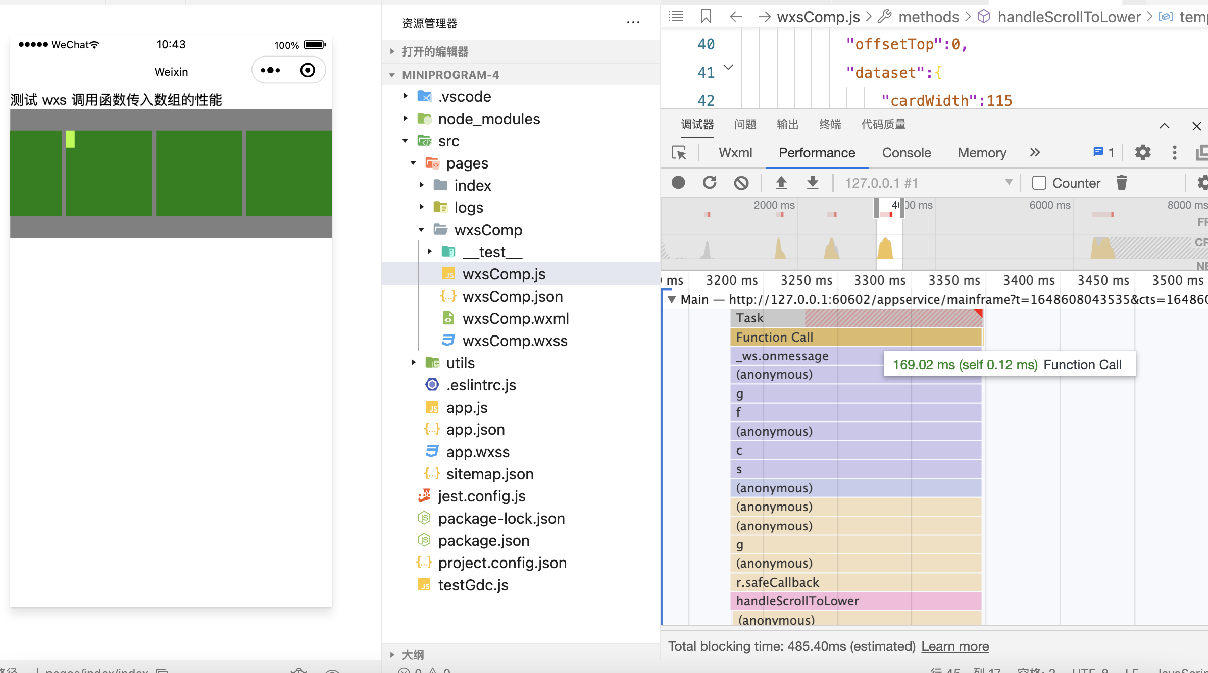
通过performance面板查看到页面运行性能会比较差,有一个运行时花了169ms
深入查看究竟是哪个函数耗时比较多,发现都是$gdc 函数比较耗时
深入排查$gdc 函数究竟是什么
之前在做单元测试渲染的时候,发现可以通过小程序原生编译器编译wxml页面,于是我接入了单元测试,劫持了wxml的编译结果,找到了$gdc函数。
经过分析,发现$gdc函数是一个自定义深复制函数。
所以如果我的数组越大,越复杂,就越耗时,渲染层就会卡顿,性能不好。
思考深复制的原因
wxs函数运行的时候,能拿到渲染数据,如果是值引用的话,有可能在wxs函数运行的时候修改了渲染层的渲染数据,比如说:
wxs.func = function(list){
// 删除原有数组的值
list.splice(0, 1)
}
如果出现这样的情况,那渲染层的渲染数据和逻辑层的渲染数据就对应不上了,所以不能这样是值引用,必须要深复制。
解决方案
所以在没有必要的情况下,往wxs函数里面尽量不要传对象,尽量传基本类型的数据。
当前这个场景的解决方案也可以将wxs层的处理放到js层,预处理数据。
代码片段:https://developers.weixin.qq.com/s/hhHT88mB74yi
备注: 代码片段的编译和页面编译不一样,函数名会不一样,$gdc 对应的函数名为K
小程序项目:https://github.com/aa875982361/test-wxs-func-performance

赞