小程序
小游戏
企业微信
微信支付
扫描小程序码分享
管理号
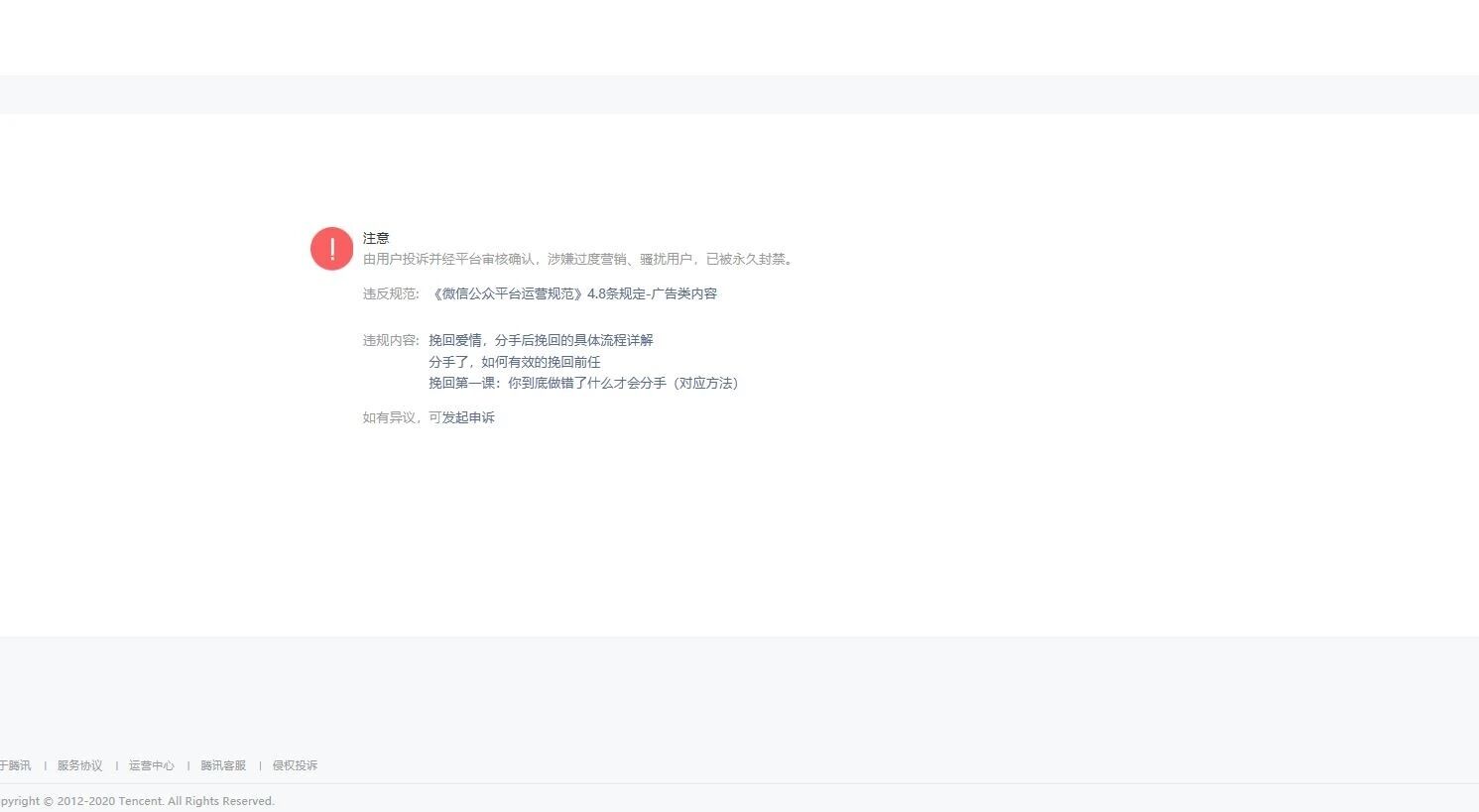
我感到公众号,
公众号名称:缘爱挽回
公众号登录邮箱:1934729750@qq.com
原始ID:由于被封,看不到
微信号:yuanaiwanhui
在一个风平浪静的下午,我接到官方的提示是由于该公众号涉嫌过度营销被永久禁封。
但是,我的公众号一直发一些情感文章,并没有任何过度营销,极大可能是系统误判,请勤劳的管理员再次核查一下,如果没有违规,请给与解封。我辛苦经营了三年的公众号无缘无故被禁封,着实痛心!
1 个回答
加粗
标红
插入代码
插入链接
插入图片
上传视频
补充以下内容:违规的三篇文章是同一次发的,怀疑是被竞争对手恶意举报后,被永久禁封
你好,麻烦通过点击下方“反馈信息”按钮,提供出现问题的。
关注后,可在微信内接收相应的重要提醒。
请使用微信扫描二维码关注 “微信开放社区” 公众号
补充以下内容:违规的三篇文章是同一次发的,怀疑是被竞争对手恶意举报后,被永久禁封