收藏
回答

微信版本升级以后小程序云开发获取不到数据....及map组件无法显示

框架类型 问题类型 终端类型 AppID 环境ID 基础库版本
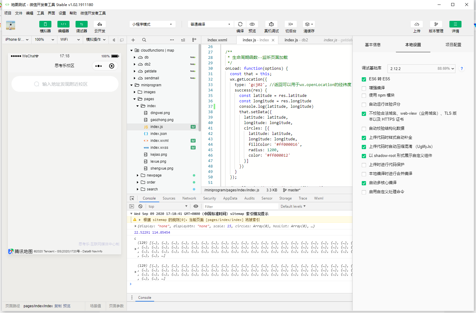
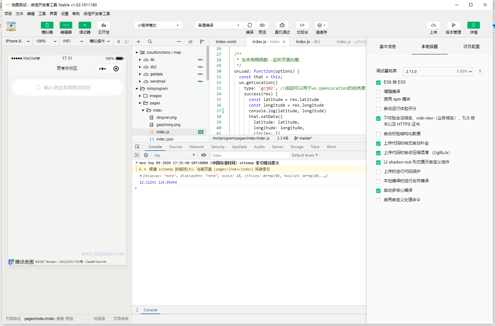
小程序 Bug 微信iOS客户端 wxbcf19c9ccc05cc84 map-dx6bk 2.12.2, 2.13.0

https://developers.weixin.qq.com/miniprogram/dev/framework/release/

采用云开发,callout数据为数组存在数据库里面,通过云函数调用

2.12.1 - 正常

2.12.2 - map 组件不显示

2.13.0 - map 组件及数据(callout写的,从云开发里面的数据库拿的)都没有了。。

测试为IOS7.0.15以后版本不显示数据,安卓7.0.18版本后不显示数据....

具体表现为

最后一次编辑于  2020-09-09
回答关注问题邀请回答
收藏

1 个回答

  • 哄哄
    哄哄
    2020-09-09

    2.13灰度中,在稳定阶段

    2020-09-09
    有用
    回复 1
    • Mz.lr
      Mz.lr
      2020-09-10
      那要怎么办呢。如果用户微信自动升级到最新版了。。数据就没有了。。。
      2020-09-10
      回复
登录 后发表内容
问题标签