小程序
小游戏
企业微信
微信支付
扫描小程序码分享
1 个回答
加粗
标红
插入代码
插入链接
插入图片
上传视频
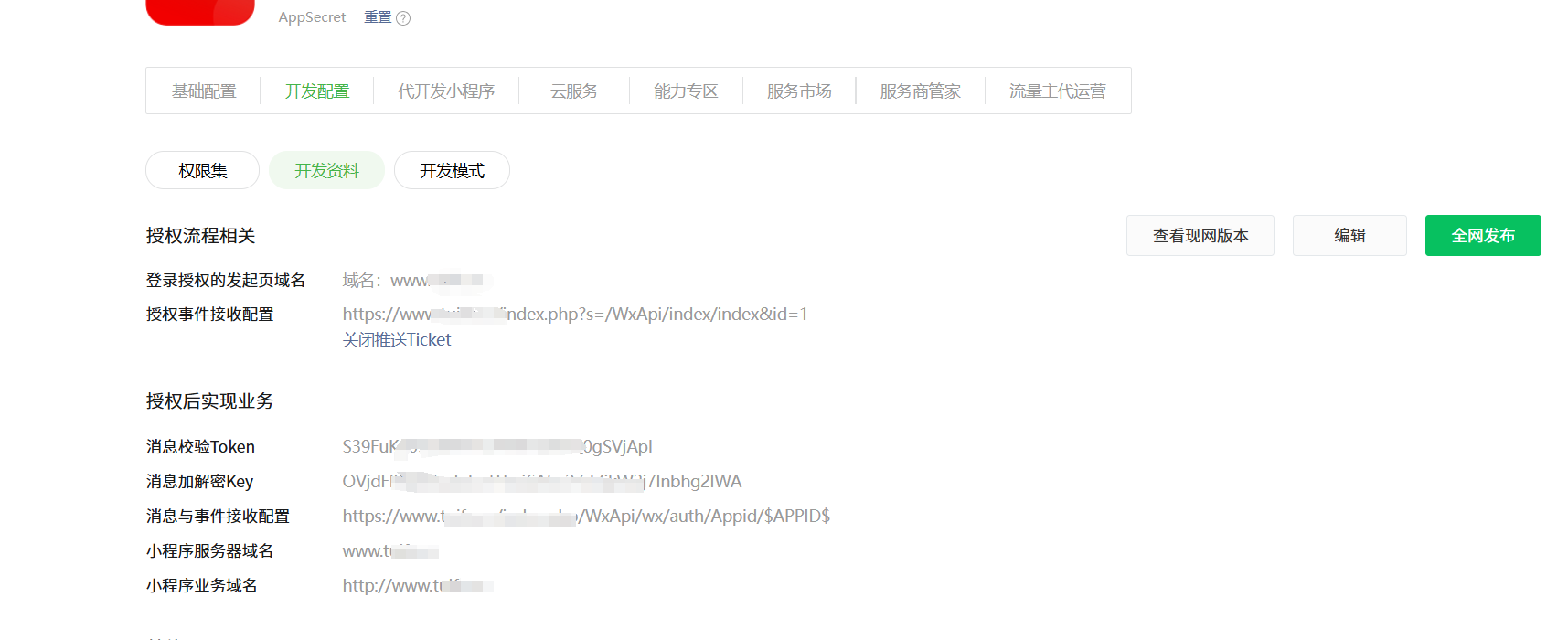
你好,第三方平台开发资料中配置成功不代表为授权小程序配置成功,需要调用接口为授权小程序配置域名,具体查看代开发的小程序域名配置说明 https://developers.weixin.qq.com/doc/oplatform/Third-party_Platforms/2.0/product/domain.html
你好,麻烦通过点击下方“反馈信息”按钮,提供出现问题的。
关注后,可在微信内接收相应的重要提醒。
请使用微信扫描二维码关注 “微信开放社区” 公众号
你好,第三方平台开发资料中配置成功不代表为授权小程序配置成功,需要调用接口为授权小程序配置域名,具体查看代开发的小程序域名配置说明 https://developers.weixin.qq.com/doc/oplatform/Third-party_Platforms/2.0/product/domain.html