收藏
回答

swiper监听往左还是往右滑动?

swiper左滑动右滑动监听事件, 现在有个根据dx,进行监听,但是不够完美, 监听的是一个持续滑动动作(持续调用),而不是一个单次动作

最后一次编辑于  2021-08-19
回答关注问题邀请回答
收藏

6 个回答

  • var 友原
    var 友原
    2019-03-05

    在最后一张图片后面再加一个跟你背景一样颜色的view,滑动到最后一张再做一下判断让他滚动到倒数第二张试试

    2019-03-05
    有用 1
    回复
  • 少吃一定会瘦
    少吃一定会瘦
    2023-05-22

    请问最后是怎么解决的呢,我也遇到了一样的问题

    2023-05-22
    有用
    回复
  • 🍅🍎🍓🍉🍒🍑🥝
    🍅🍎🍓🍉🍒🍑🥝
    2021-02-24

    2021-02-24
    有用
    回复 1
  • 违规用户
    违规用户
    2020-03-24

    向左滑动还是向右滑动,非常好检测,看下面代码,已亲测

    2020-03-24
    有用
    回复 2
    • Minimalism 🐋
      Minimalism 🐋
      2020-10-02
      swiper加上circular衔接滑动属性后,这个方法就没法用了
      2020-10-02
      回复
    • 青春
      青春
      2024-05-27回复Minimalism 🐋
      确实,只有两个并且是无限循环,就判断不出是上滑还是下滑了,你有什么办法吗
      2024-05-27
      回复
  • ʚ青ɞ
    ʚ青ɞ
    2019-03-01


    你可以判断这个是增加还是减少呀,增加右滑,减少左滑


    2019-03-01
    有用
    回复 8
    • G
      G
      2019-03-01

      到最后一个swiper-item 呢? current 不会变的

      2019-03-01
      1
      回复
    • ʚ青ɞ
      ʚ青ɞ
      2019-03-04

      你把current 打印出来看一下就懂了

      2019-03-04
      回复
    • G
      G
      2019-03-04回复ʚ青ɞ

      最后一张Current 是不会改变的. 保留最后一张current的. 不好意思 . 最近忙别的, 回复晚了

      2019-03-04
      回复
    • ʚ青ɞ
      ʚ青ɞ
      2019-03-04回复G

      最后一张Current 是不会改变的. 保留最后一张current的”这句话是要说明什么,没看懂

      2019-03-04
      回复
    • G
      G
      2019-03-04回复ʚ青ɞ

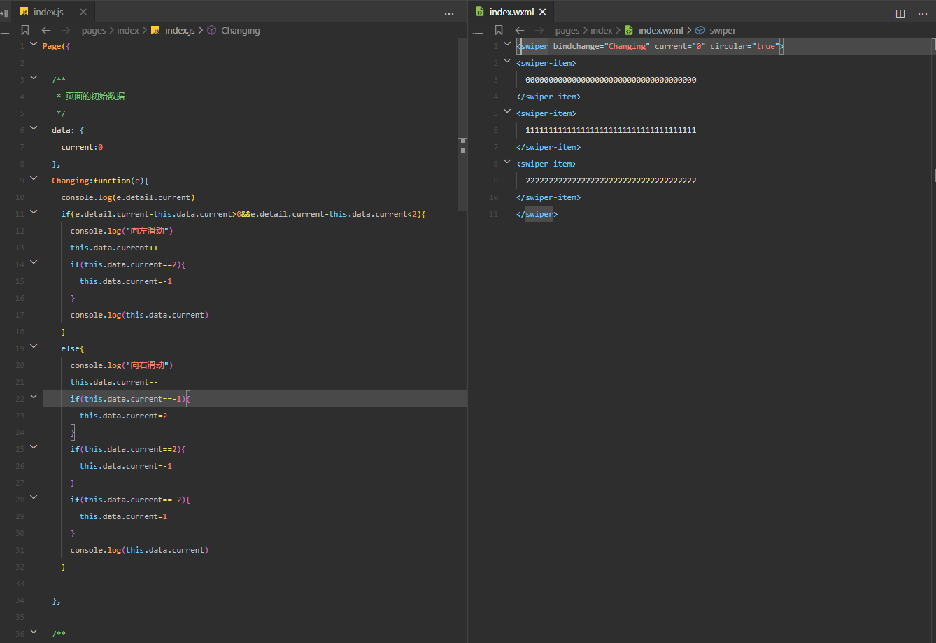
      以图片预览轮播为列子 (数组 0 - N-1) : swiper 属性current的值 如果图片滑动到最后一张(current当前值为N-1) , 那我再往后滑动Current的值是不会改变 , 现在就需要current到最后一张之后, 往后滑动,切换下预览分类 , 所以需要监听下往左,还是往右

      2019-03-04
      回复
    查看更多(3)
  • 卢霄霄
    卢霄霄
    2019-03-01

    可以描述下你的场景吗

    2019-03-01
    有用
    回复 12
    • G
      G
      2019-03-01

      怎么知道当前动作是左滑还是右滑? 有个bindtransition事件,但是是持续监听. 能不能就只监听一次事件, 超过多少距离就代表左, 超多多少代表右?

      2019-03-01
      回复
    • 卢霄霄
      卢霄霄
      2019-03-01回复G

      你是想在swiper上按着滑动的时候 根据往左往右 做什么效果吗?

      2019-03-01
      回复
    • G
      G
      2019-03-01回复卢霄霄

      是的

      2019-03-01
      回复
    • 卢霄霄
      卢霄霄
      2019-03-01回复G

      可不可以给swiper加个touchstart的监听

      2019-03-01
      回复
    • G
      G
      2019-03-01回复卢霄霄

      回头试试下. 感谢

      2019-03-01
      回复
    查看更多(7)
登录 后发表内容