小程序
小游戏
企业微信
微信支付
扫描小程序码分享
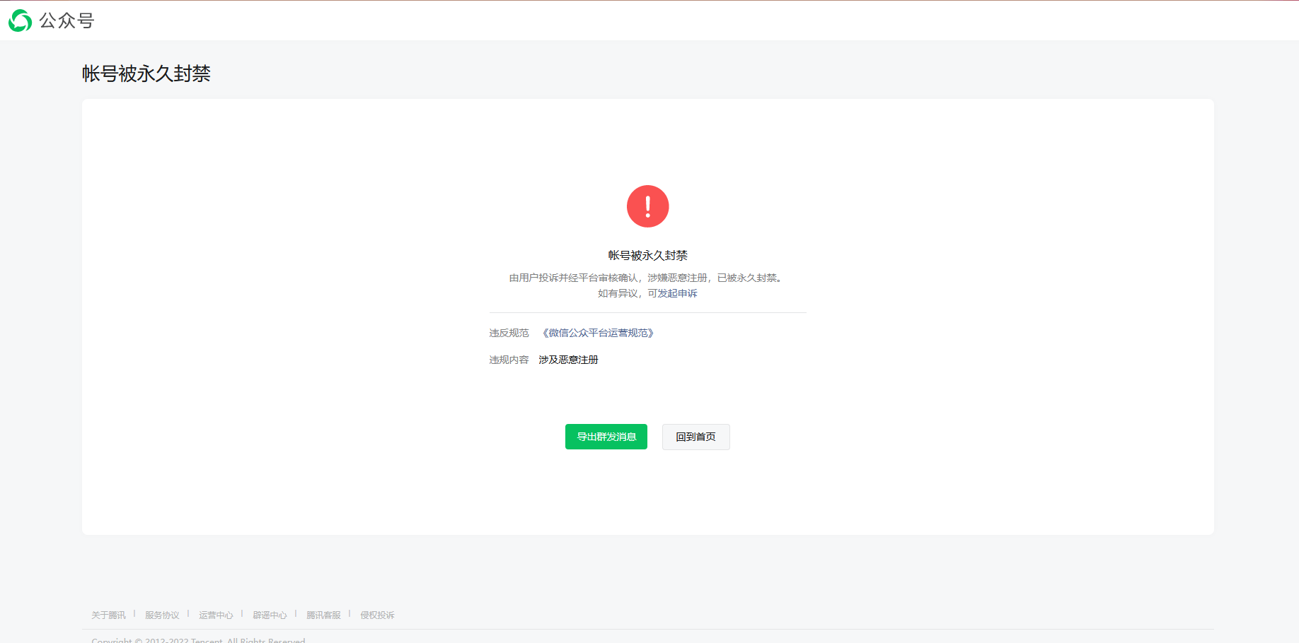
我微信没有问题,登录微信小程序开发后台显示我被封禁,我本人并不知道什么时候注册的这个,被别人恶意注册,还请帮我解封,有急用,谢谢,还请帮我短时间解决
1 个回答
加粗
标红
插入代码
插入链接
插入图片
上传视频
点击图片中的申述去尝试解决
你好,麻烦通过点击下方“反馈信息”按钮,提供出现问题的。
关注后,可在微信内接收相应的重要提醒。
请使用微信扫描二维码关注 “微信开放社区” 公众号
点击图片中的申述去尝试解决