收藏
回答

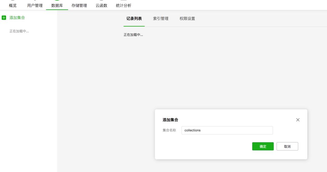
云开发 添加集合点击按钮没有反应啊?为什么?

框架类型 问题类型 终端类型 AppID 基础库版本
小程序 Bug 客户端 wx198db8935dfd9d69 2.2.5

- 当前 Bug 的表现(可附上截图)


- 预期表现

应该是添加成功不是?

- 复现路径


- 提供一个最简复现 Demo

点击完全没反应

回答关注问题邀请回答
收藏

4 个回答

  • 邓坤力
    邓坤力
    2018-09-28

    没有反应的时候是否有 toast 报错呢?关掉重开还会这样吗?

    2018-09-28
    有用
    回复
  • jay
    jay
    2018-09-27

    一样的问题

    2018-09-27
    有用 1
    回复
  • 2018-09-28

    我暂时还没遇到过这些问题,看来我人品还不错

    2018-09-28
    有用
    回复
  • 敲键盘的猫
    敲键盘的猫
    2018-09-28

    这都发布了接近20天了,数据库一点都不稳定,接近不可用。

    2018-09-28
    有用
    回复 5
    • 邓坤力
      邓坤力
      2018-09-28

      具体描述下遇到的问题?

      2018-09-28
      回复
    • jay
      jay
      2018-09-28

      麻烦看一下,我的也是一样的问题,集合一直在加载,不能创建

      2018-09-28
      回复
    • xcf
      xcf
      2018-09-28回复邓坤力


      始终是这样,点击确定按钮没有反应,也无错误提示。

      点击“权限设置”出现如下错误提示:

      2018-09-28
      回复
    • 2018-09-28

      我的莫名解决了,应该是平台极度不稳定的原因,拼人品吧。。。

      2018-09-28
      回复
    • 敲键盘的猫
      敲键盘的猫
      2018-09-28回复邓坤力

      抱歉有点急躁了。关掉重开,重启,清理缓存,我所知道的办法全都试过了,还是bug。如题主的图一样。

      2018-09-28
      回复
登录 后发表内容