小程序
小游戏
企业微信
微信支付
扫描小程序码分享
个人店铺迁移为企业店铺,显示企业店铺数量已达到上限,请删减后重试!有没有大神知道在哪里删减?
1 个回答
加粗
标红
插入代码
插入链接
插入图片
上传视频
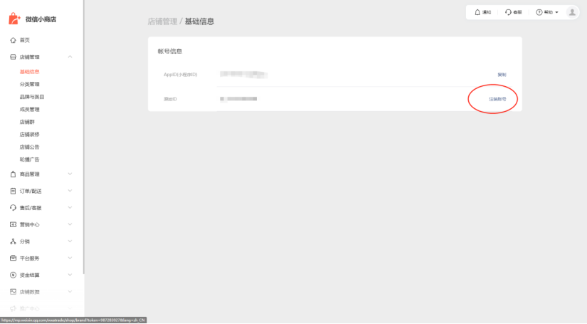
去电脑端自主注销咯
在电脑端的基础信息那里会出现注销入口
你好,麻烦通过点击下方“反馈信息”按钮,提供出现问题的。
关注后,可在微信内接收相应的重要提醒。
请使用微信扫描二维码关注 “微信开放社区” 公众号
去电脑端自主注销咯
在电脑端的基础信息那里会出现注销入口