小程序
小游戏
企业微信
微信支付
扫描小程序码分享
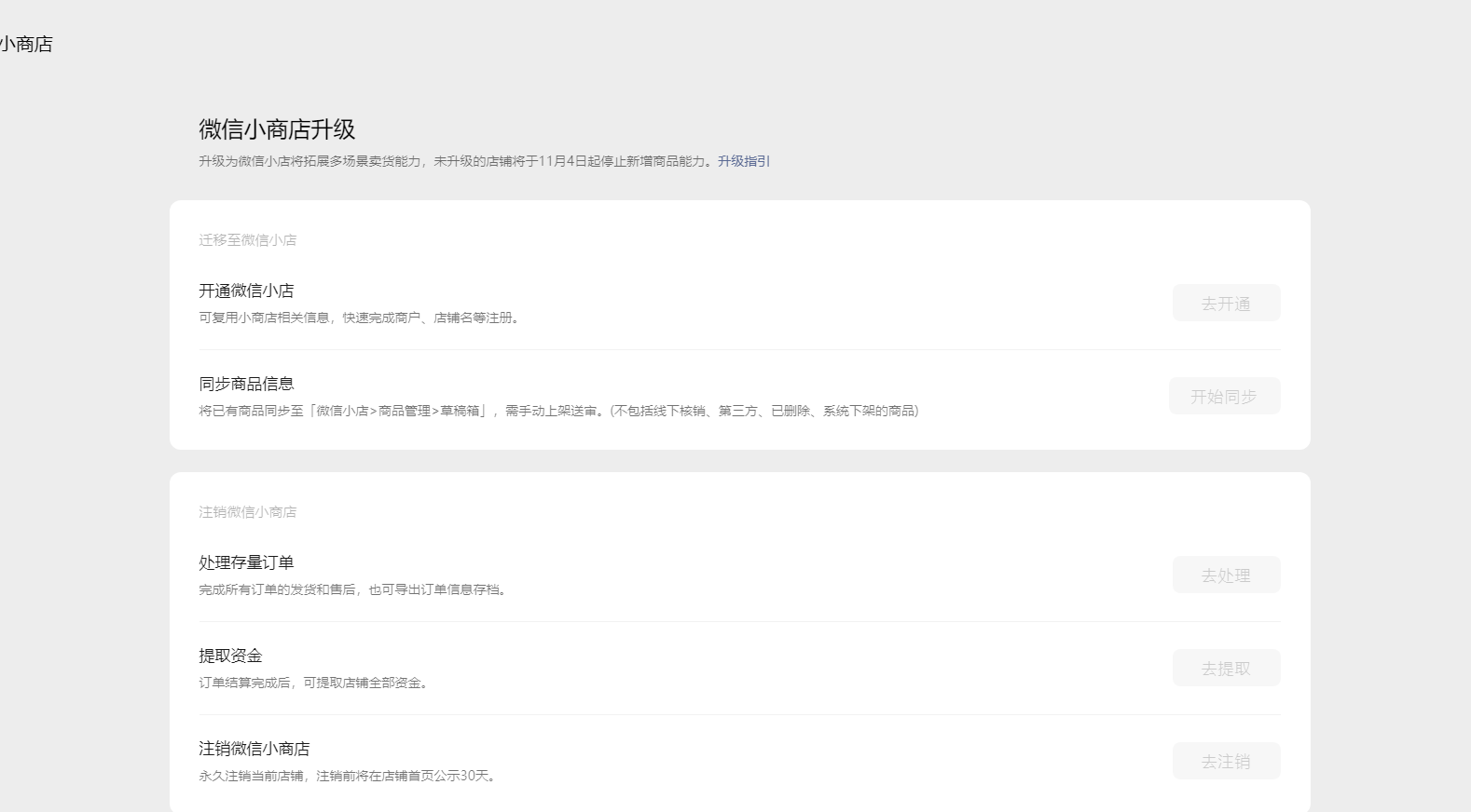
进入微信小商店后台,突然不能编辑了,查了一下需要升级成微信小店,但是没有升级入口?官方能不能有个明确的说法啊,到底要怎么弄?
3 个回答
加粗
标红
插入代码
插入链接
插入图片
上传视频
您好,已经可以升级了,您重试下试试呢
https://support.weixin.qq.com/cgi-bin/mmsupportacctnodeweb-bin/pages/vu2HtDdLFLyMa8kj
你好,麻烦通过点击下方“反馈信息”按钮,提供出现问题的。
不要让我找客服,客服永远排队100位。希望有个官方的操作指引~
组件版同问,点进去升级按钮啥的都是灰色的
关注后,可在微信内接收相应的重要提醒。
请使用微信扫描二维码关注 “微信开放社区” 公众号
您好,已经可以升级了,您重试下试试呢
https://support.weixin.qq.com/cgi-bin/mmsupportacctnodeweb-bin/pages/vu2HtDdLFLyMa8kj
https://support.weixin.qq.com/cgi-bin/mmsupportacctnodeweb-bin/pages/vu2HtDdLFLyMa8kj
不要让我找客服,客服永远排队100位。希望有个官方的操作指引~
组件版同问,点进去升级按钮啥的都是灰色的
wx779698cfda204a0a
https://support.weixin.qq.com/cgi-bin/mmsupportacctnodeweb-bin/pages/vu2HtDdLFLyMa8kj