{ "version": 3, "file": "", "sourceroot": "", "sources": [ "pages/aboutBlibee/index.js" ], "names": [ "_interopRequireDefault", "e", "__esModule", "default", "_we2", "require", "_config2", "Page", "data", "versionArr", "getVersion", "push", "title", "ctx", "wx_app_ver", "t", "wx", "getSystemInfoSync", "SDKVersion", "this", "setData", "goToAgreementBlibee", "navigateTo", "url", "onLoad" ], "sourcesContent": [ // 删除的代码 ]} |
下载的sourcemap,格式化后的代码,不知道如何定位

sourceMap和对应的js放一起,应该就能在调试工具上看到的
怎么看?谢谢
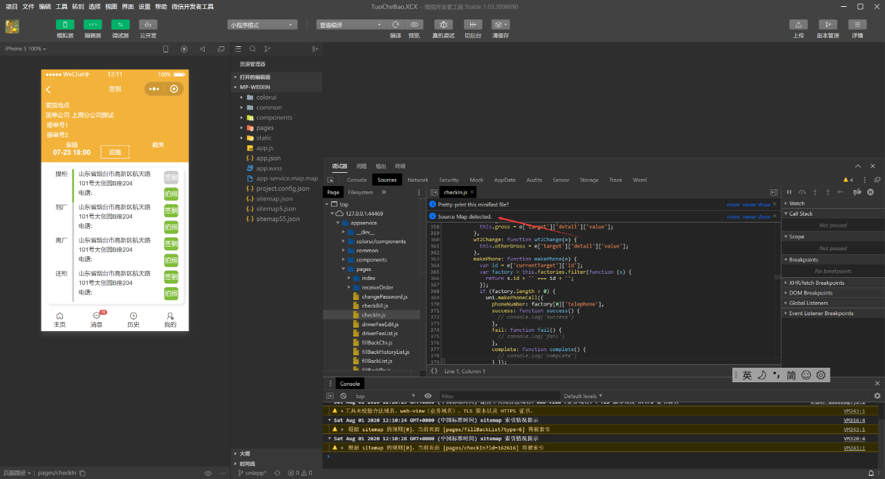
有提示的 sourcemap detected
下载下来的是文件夹,不知道您说的对应是如何对应呢?
https://developers.weixin.qq.com/miniprogram/dev/tutorial/usability/debug.html?search-key=sourcemap
在运营中心下载的 sourceMap 文件只保留目标文件的行列到源文件的行列信息,不包含 sourceContents,所以无法直接解析出源码的内容;开发者在收集错误时得到的行列号,可以通过 sourceMap 找到对应源文件的行列号
我也很想知道sourceMap究竟怎么使用
就把解压后的那个map文件,放到生成好的小程序的根目录即可。然后CTRL+R重新打开一次小程序,在Sources选项卡里,就可以看到SourceMap Detect,微信的错误是展开前的,先点开展开前的代码(后面带SM的),用错误光标定位(CTRL+G),输入xx:xxxx,就会跳转到错误所在的位置,这个时候点击下面的花括号(Pretty print),就能看到出错源码了。
楼主搞明白了吗?
还是没有搞明白 Source Map是怎么使用的啊?能不能说具体点,说的太笼统啦 完全摸不清头脑
想学一下这个sourcetree如何使用
我也想学一下
想学一下这个sourcetree如何使用
请问楼主,知道如何使用sourceMap文件了吗
请问楼主,知道如何使用sourceMap文件了吗