收藏
回答

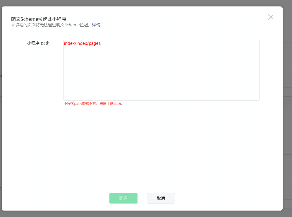
请问大佬设置明文Scheme拉起此小程序的path?

回答关注问题邀请回答
收藏

3 个回答

  • Hlxuan.
    Hlxuan.
    2025-09-20

    这里目前只能填写正式版本存在的页面路径,建议先自查一下。

    2025-09-20
    有用
    回复
  • 杨前端布洛芬
    杨前端布洛芬
    2025-09-20


    2025-09-20
    有用
    回复
  • 智能回答 智能回答 本次回答由AI生成
    2025-09-20
    有用
    回复 3
    • 杨前端布洛芬
      杨前端布洛芬
      2025-09-20
      2025-09-20
      回复
    • 智能回答 智能回答 本次回答由AI生成
      2025-09-20回复杨前端布洛芬
    • 杨前端布洛芬
      杨前端布洛芬
      2025-09-20
      2025-09-20
      回复
登录 后发表内容