收藏
回答

地图组件callout content在ios上不显示

框架类型 问题类型 操作系统 操作系统版本 手机型号 微信版本
小程序 Bug iOS 15.3.1 iPhone13 8.0.18

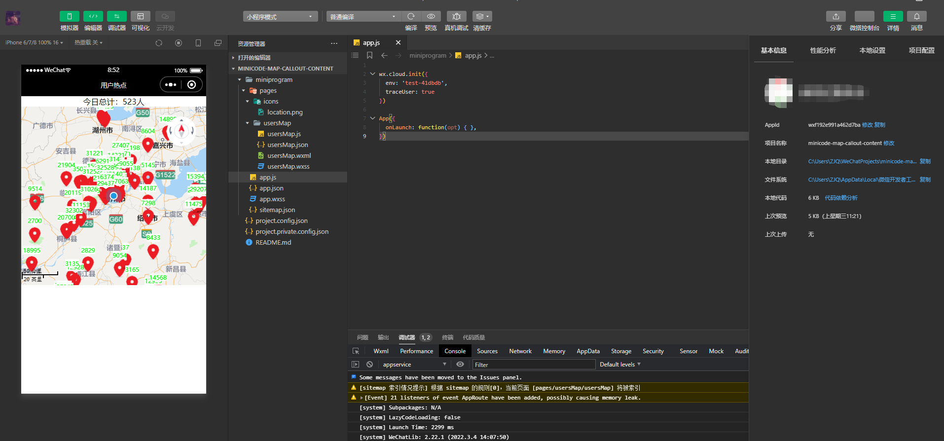
map组件上显示多个定位点,每个定位点显示callout content,工具和Android真机上正常,能够完全显示,但是ios真机上不显示,只能显示个别。代码片段需appid调试,appid:wxf192e991a462d7ba,

Android正常显示

下边ios不正常显示

最后一次编辑于  2022-03-09
回答关注问题邀请回答
收藏

3 个回答

  • 社区技术运营专员--阳光
    社区技术运营专员--阳光
    2022-03-11

    代码片段用不了


    2022-03-11
    有用
    回复 7
    • Iceberg
      Iceberg
      2022-03-14
      请问是否使用了我提供的appid?我这边代码片段还专门重新导入测试过的,今天也再次重新导入测试,没问题。
      2022-03-14
      回复
    • Iceberg
      Iceberg
      2022-03-14
      不使用appid照理是提示没权限,这个错误是环境没有,请确认下是否和我的一致,谢谢,我这个环境是可以用的
      2022-03-14
      回复
    • Iceberg
      Iceberg
      2022-03-14
      如果这个环境不行,请再次试下我的正式环境env: 'release-41dbdb',
      2022-03-14
      回复
    • Iceberg
      Iceberg
      2022-03-17
      能不能再帮看看我的问题
      2022-03-17
      回复
    • 社区技术运营专员--阳光
      社区技术运营专员--阳光
      2022-03-17回复Iceberg
      收到,反馈给相关同事了
      2022-03-17
      1
      回复
    查看更多(2)
  • jjg
    jjg
    2022-03-29

    注意下 content的类型 string,是number在iOS上不会显示


    2022-03-29
    有用 1
    回复 1
    • Iceberg
      Iceberg
      2022-03-29
      哈哈,感谢,确实是这样。赋值给content的数据在数据库里最初是string类型,后面因其他原因改成number了,就没注意到这里影响。
      2022-03-29
      回复
  • Iceberg
    Iceberg
    2022-03-09

    同时也这个代码,部分不同用户返回了出奇一致的经纬度数据113.2645,23.1288,这个比例有1-2成

    2022-03-09
    有用
    回复
登录 后发表内容