小程序
小游戏
企业微信
微信支付
扫描小程序码分享
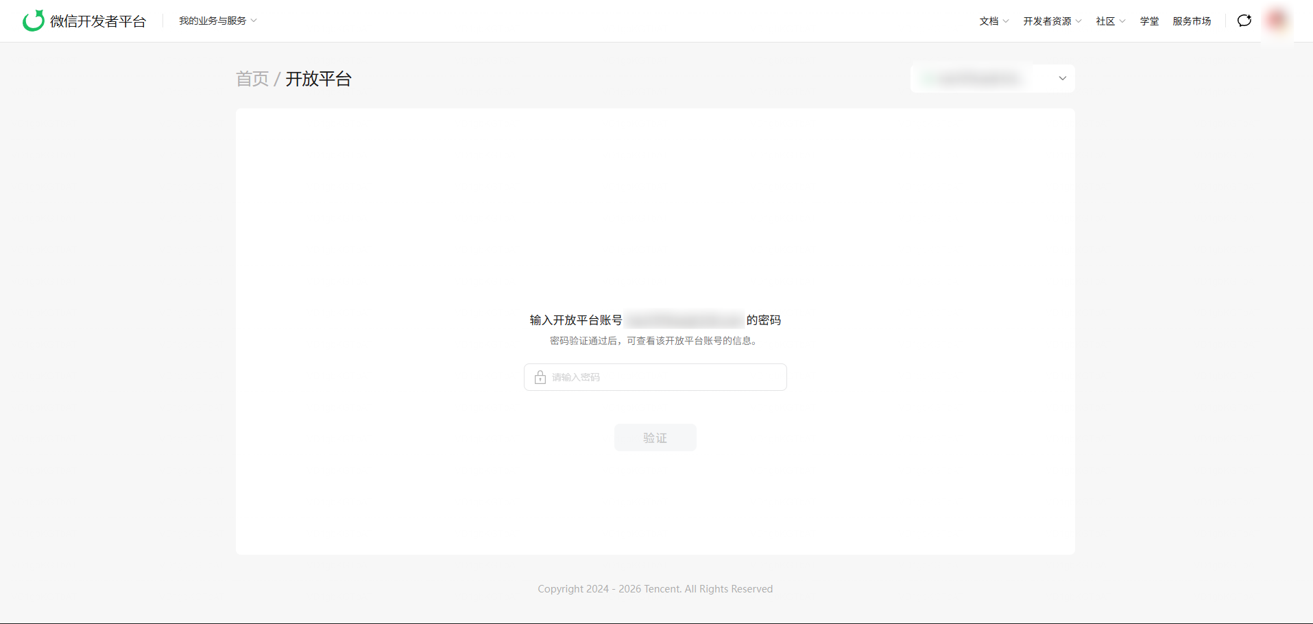
输入密码并点击验证后验证按钮由亮转暗无任何提示,界面内也无其他变化
2 个回答
本回答由AI生成,可能已过期、失效或不适用于当前情形,请谨慎参考
加粗
标红
插入代码
插入链接
插入图片
上传视频
更换浏览器并清空所有缓存后成功
你好,麻烦通过点击下方“反馈信息”按钮,提供出现问题的。
关注后,可在微信内接收相应的重要提醒。
请使用微信扫描二维码关注 “微信开放社区” 公众号
更换浏览器并清空所有缓存后成功