小程序
小游戏
企业微信
微信支付
扫描小程序码分享
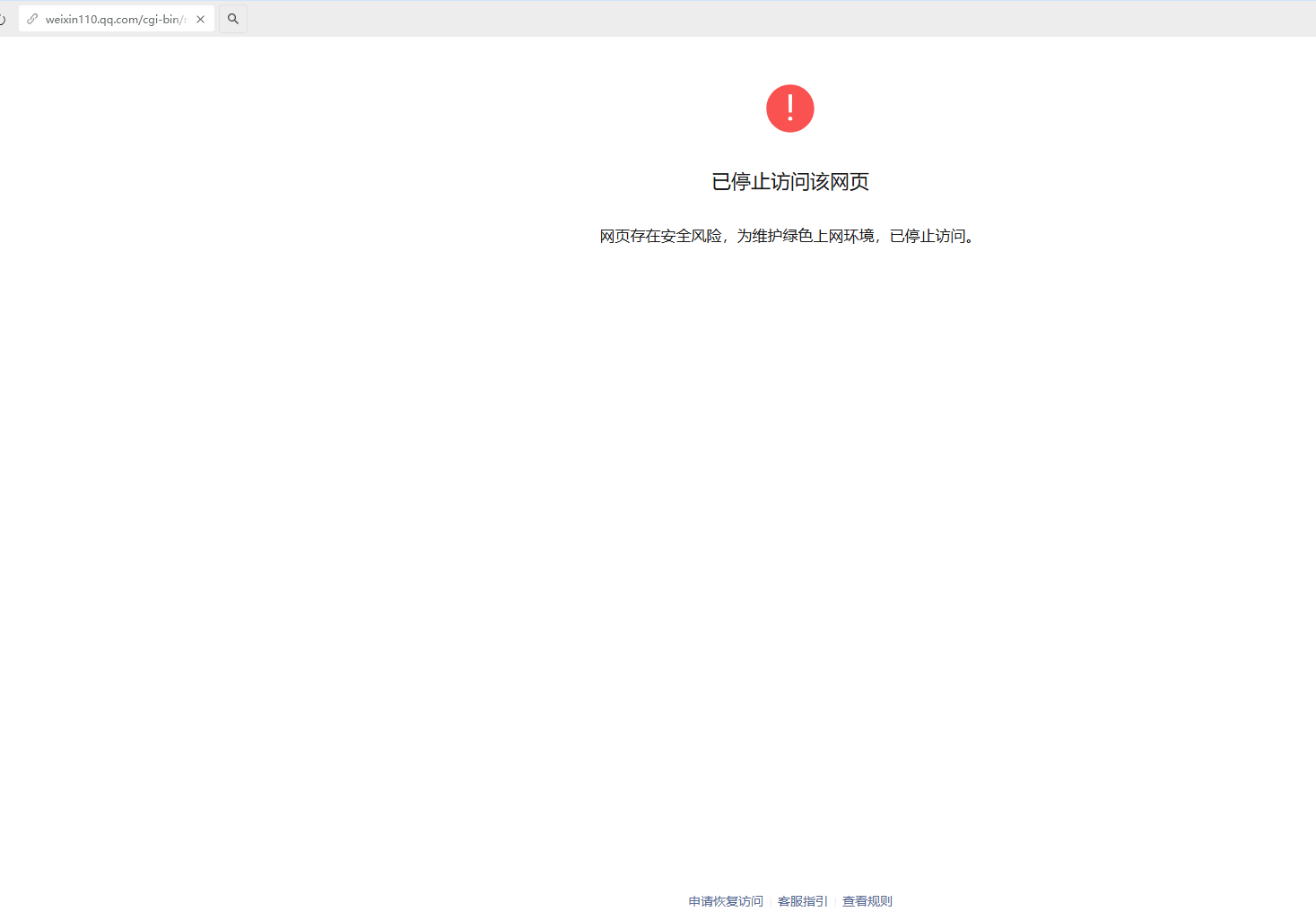
提示高风险域名后,已在微信排查域名为yk-static.scmrj.cn不能打开。
通过申述后以可以正常在微信访问。
切换三方平台后保存还是提示高风险域名。
3 个回答
加粗
标红
插入代码
插入链接
插入图片
上传视频
你好,微信中访问打开仍是风控提醒,请排查域名后自行申诉处理
你好,麻烦通过点击下方“反馈信息”按钮,提供出现问题的。
本回答由AI生成,可能已过期、失效或不适用于当前情形,请谨慎参考
是微信平台与微信之间有延迟吗?有没有解决的
关注后,可在微信内接收相应的重要提醒。
请使用微信扫描二维码关注 “微信开放社区” 公众号
你好,微信中访问打开仍是风控提醒,请排查域名后自行申诉处理
是微信平台与微信之间有延迟吗?有没有解决的