收藏
回答

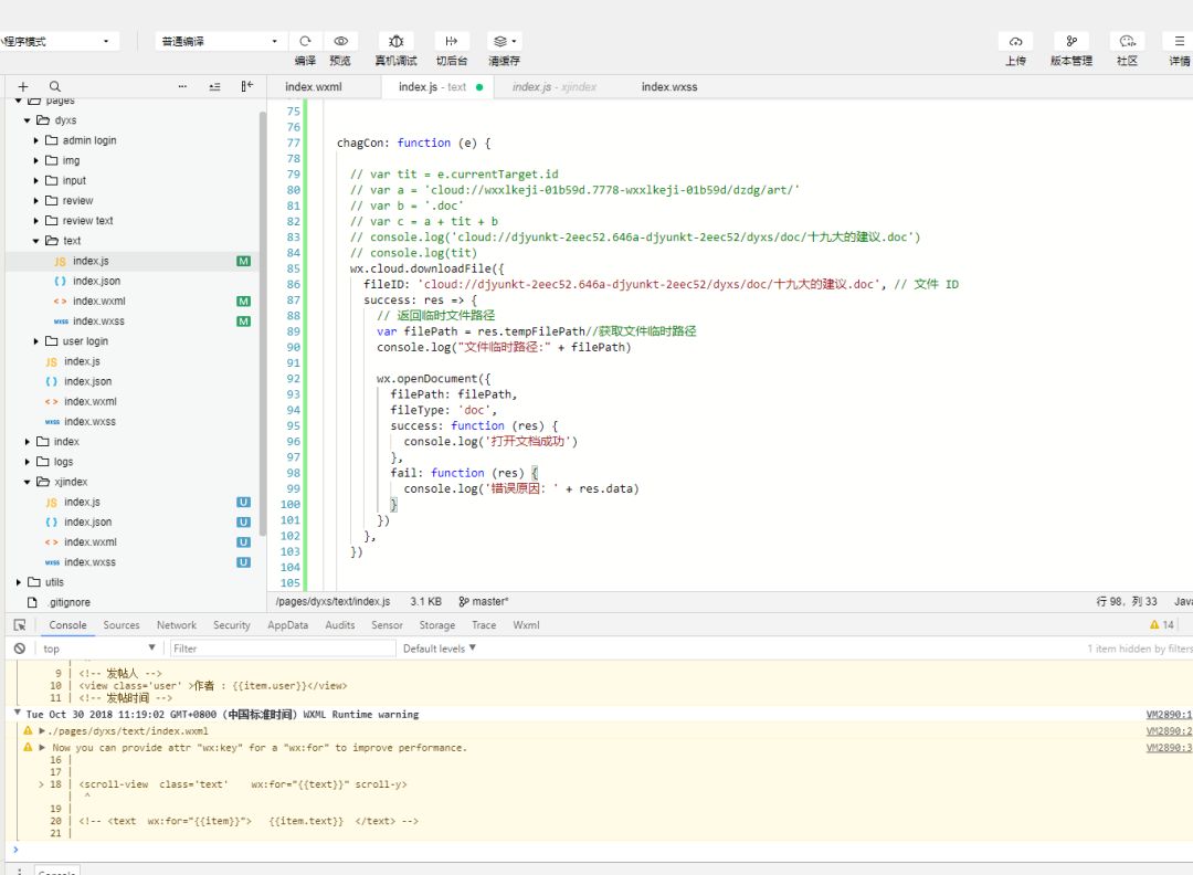
救命,云开发为啥读不了doc 。。。。

框架类型 问题类型 终端类型 AppID 基础库版本
小程序 Bug 客户端 wx131ebec0b395de6a 2.0.0

绞尽脑汁搞了几个小时想不出来哪里出问题,路径啥的肯定没错,对了好几遍。



回答关注问题邀请回答
收藏

1 个回答

  • 半寸灰
    半寸灰
    2018-10-30

    发临时路径出来看看


    2018-10-30
    有用
    回复 7
    • 兔居未来全屋智能
      兔居未来全屋智能
      2018-10-30

      啥是临时路径呀,我刚学有点不懂。😭

      2018-10-30
      回复
    • 半寸灰
      半寸灰
      2018-10-30回复兔居未来全屋智能

      对应你   代码   filePath

      2018-10-30
      回复
    • 兔居未来全屋智能
      兔居未来全屋智能
      2018-10-30回复半寸灰

      噢, 这个那些代码是我从API 里面看到的,照着写下来, 我也感觉那个临时路径有问题,  除了我图片那些,是还有其他配置临时路径的代码吗? 我都没有

      2018-10-30
      回复
    • 半寸灰
      半寸灰
      2018-10-30回复兔居未来全屋智能

      自己复制  filePath到浏览器看看

      2018-10-30
      回复
    • 兔居未来全屋智能
      兔居未来全屋智能
      2018-10-30回复半寸灰

      我不知道filePath的值是多少。。。 有点笨。。。😭

      2018-10-30
      回复
    查看更多(2)
登录 后发表内容