收藏
回答

公众号发布文章时,想引用其他视频号的视频,但在“插入视频号内容”功能中,搜不到目标视频号,怎么办?

公众号ID
717544568

想插入这个视频号的视频,但是在写文章时,搜不到这个视频号,视频页面也不知道怎么获取视频链接。该怎么解决?

回答关注问题邀请回答
收藏

1 个回答

  • 公众号助手
    公众号助手
    07-16

    你好,麻烦提供下公众号原始id

    07-16
    有用
    回复 6
    • K
      K
      07-16
      您好,这是我的账号的原始ID(要用来发文章的账号)
      gh_a27108ab523c

      要引用的别人的我不太清楚ID
      07-16
      回复
    • 公众号助手
      公众号助手
      07-16回复K
      搜索其他视频号是否可以搜索的到呢?提供下图二的操作时间点
      07-16
      回复
    • K
      K
      07-16回复公众号助手
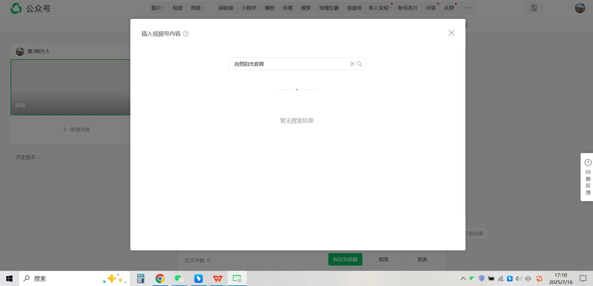
      您好,搜索其他视频号搜的到,就是搜不到这个“自然阳光官微”。时间就比如现在17:10分搜不到。但是朋友分享给我的视频是能看到视频内容,已经看到视频号的名称是这个。
      07-16
      回复
    • 公众号助手
      公众号助手
      07-16回复K
      这边核实下,有消息再同步
      07-16
      回复
    • 公众号助手
      公众号助手
      07-17回复K
      经核实,该账号【自然阳光官微】涉及无资质发布医疗科普内容/通过名字、简介或者动态表明医疗身份,根据《微信视频号运营规范》,已被减少推荐导致无法搜索
      07-17
      回复
    查看更多(1)
登录 后发表内容
问题标签