收藏
回答

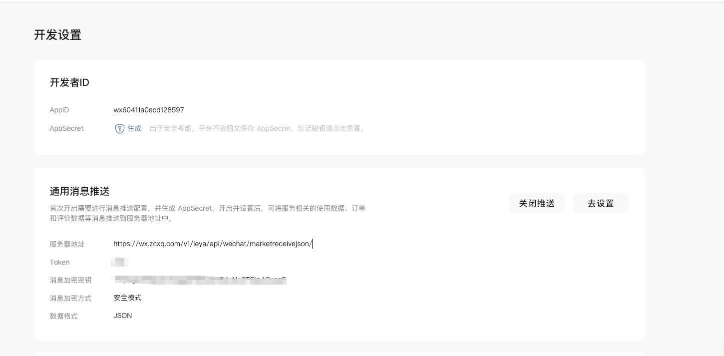
服务市场通用消息配置后,推送的消息无法解密,其他消息能正常解密,为什么?

相关账号ID
wx60411a0ecd128597

同样的解密方法通过消息推送调试器是可以解密的,还有授权事件的消息也是能解密的,目前就是通用消息用同样的解密方法是无法解密的,不知道问题出在哪里

回答关注问题邀请回答
收藏

1 个回答

  • 智能回答 智能回答 本次回答由AI生成
    2天前
    有用
登录 后发表内容