# 一键部署静态资源
通过 一键部署 能力,可以快速部署静态资源到云托管并实时预览部署后的网页。

对于使用静态站点生成(SSG)能力的前端框架,可以通过一键部署功能快速部署静态资源,实现静态站点的快速部署。
与 文件管理 不同的是,通过一键部署时,会自动分析文件目录结构(如 dist 目录),无需手动选择文件,只需要拖拽整个静态网站的输出目录到一键部署区域即可完成部署。
# 一键部署支持的文件类型
一键部署支持大多数框架生成的静态资源,如 Next.js,Nuxt.js,create-react-app 和 vue-cli 等。
部署形式支持文件夹和 zip 压缩包,不超过 512 MiB。
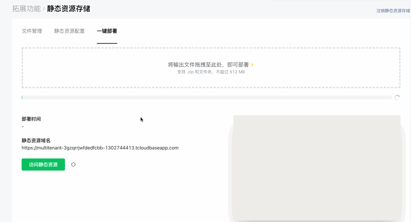
# 一键部署的使用方法
- 进入控制台,点击「拓展功能」,选择「静态资源存储」。
- 点击「一键部署」,准备要部署的静态资源文件。
- 将文件拖拽到一键部署区域,等待部署进度条完成即可。

# 注意事项
- 一键部署时,会默认覆盖更新静态资源。原有同路径下的静态资源将会被最后一次的部署替换。
- 静态资源域名经过 CDN,会存在一定的回源时间。若访问静态资源时页面不是最新的,可以等待一段时间后重试或更改静态资源配置中的缓存时间。