收藏
回答

微信小程序把开发者工具关了之后定时触发器对应了云函数还工作吗?

就是我用触发器设定,定时五秒执行一次云函数,云函数里面我设定了某个时间去更新数据库的内容,如果一直开着开发者工具看着云函数的日志,到点了就给我更新数据,但是如果我把开发者工具关闭(触发器还是五秒执行一次)好像到点了之后数据不更新?而且我再次打开开发者工具的时候看云函数的执行日志又是显示一直都是在调用云函数成功。。。是因为把开发者工具关闭之后云函数就不工作了吗,?如果我要在晚上三四点触发云函数工作,我就要一直挂着开发者工具?还是?

回答关注问题邀请回答
收藏

2 个回答

  • 苏军
    苏军
    2020-04-27

    定时器和开发者工具无关,定时器是云端执行的,看日志就明白了,只要写的没问题就会定时执行,没更新数据你去查查代码逻辑。

    2020-04-27
    有用 1
    回复 8
    • ck
      ck
      2020-04-27
      就是我特意试了一下,定了一个时间然后关闭,过了我定的时间在打开,日志是一直显示调用成功,但是我去看我定的那个时间那个日志也是显示调用成功但是没有更新数据,难道是bug?
      2020-04-27
      回复
    • 苏军
      苏军
      2020-04-27回复ck
      有执行说明定时器没问题,没更新数据去查一下代码逻辑
      2020-04-27
      回复
    • ck
      ck
      2020-04-27回复苏军
      2020-04-27
      回复
    • ck
      ck
      2020-04-27
      大佬,在追问一下哈,那个定时触发器我可以一直让他运行吗,就是一直用不删除触发器(因为每次五秒都要向数据库访问几次,我安排他回限制访问次数,导致触发器用不了,所以我现在就是调试的时候才敢打开上传触发器)所以问一下我用担心这个问题吗?
      2020-04-27
      回复
    • 苏军
      苏军
      2020-04-27回复ck
      定时器设定了就会一直运行,这个不用担心,但是你这个5秒你确定真有那个必要,时间太短很浪费资源,云开发的资源是有限的
      2020-04-27
      1
      回复
    查看更多(3)
  • 真
    2022-01-17

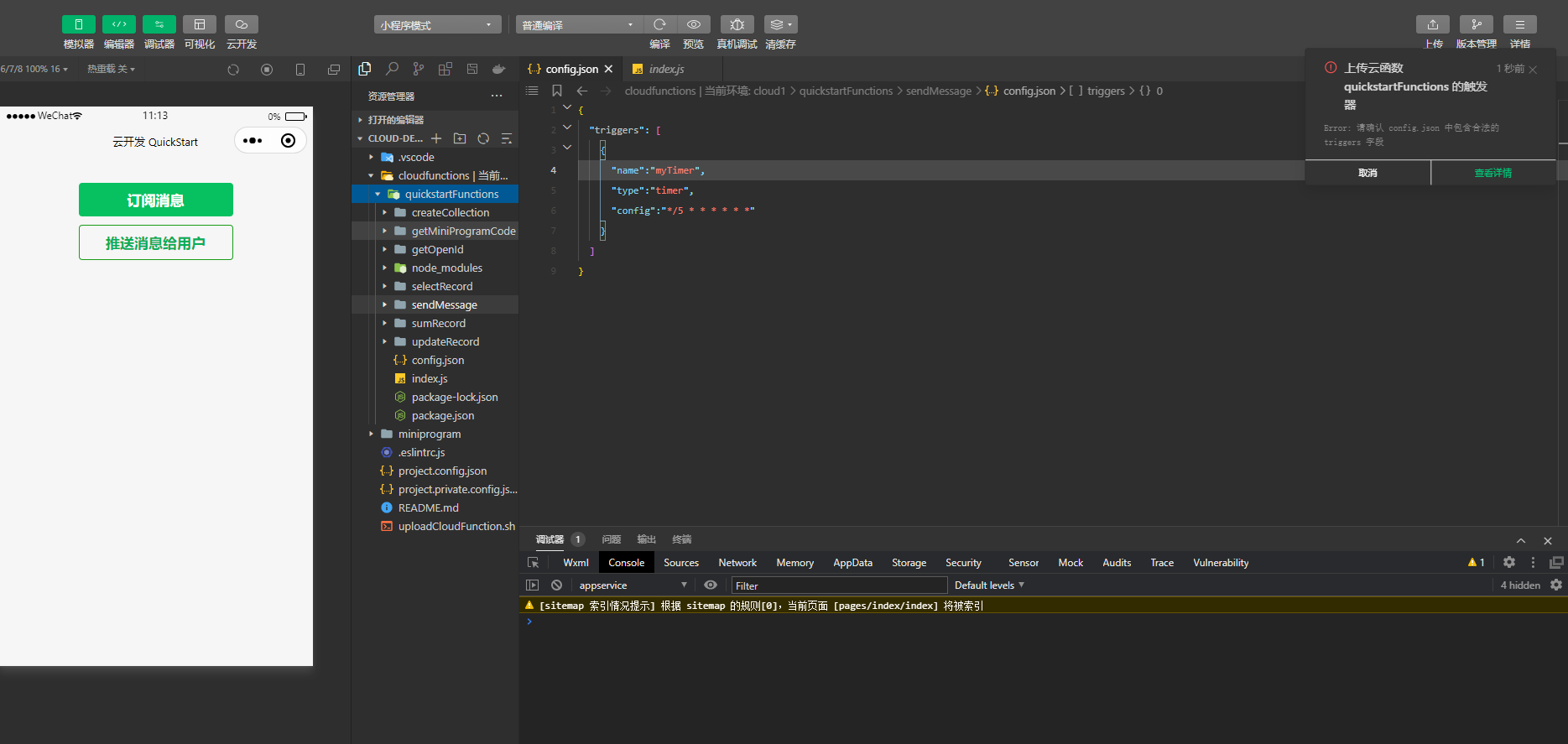
    麻烦你问下定时器报错是什么问题:请确认 config.json 中包含合法的 triggers

    2022-01-17
    有用
    回复
登录 后发表内容
问题标签