上一版本可以正常预览
新版直接报错
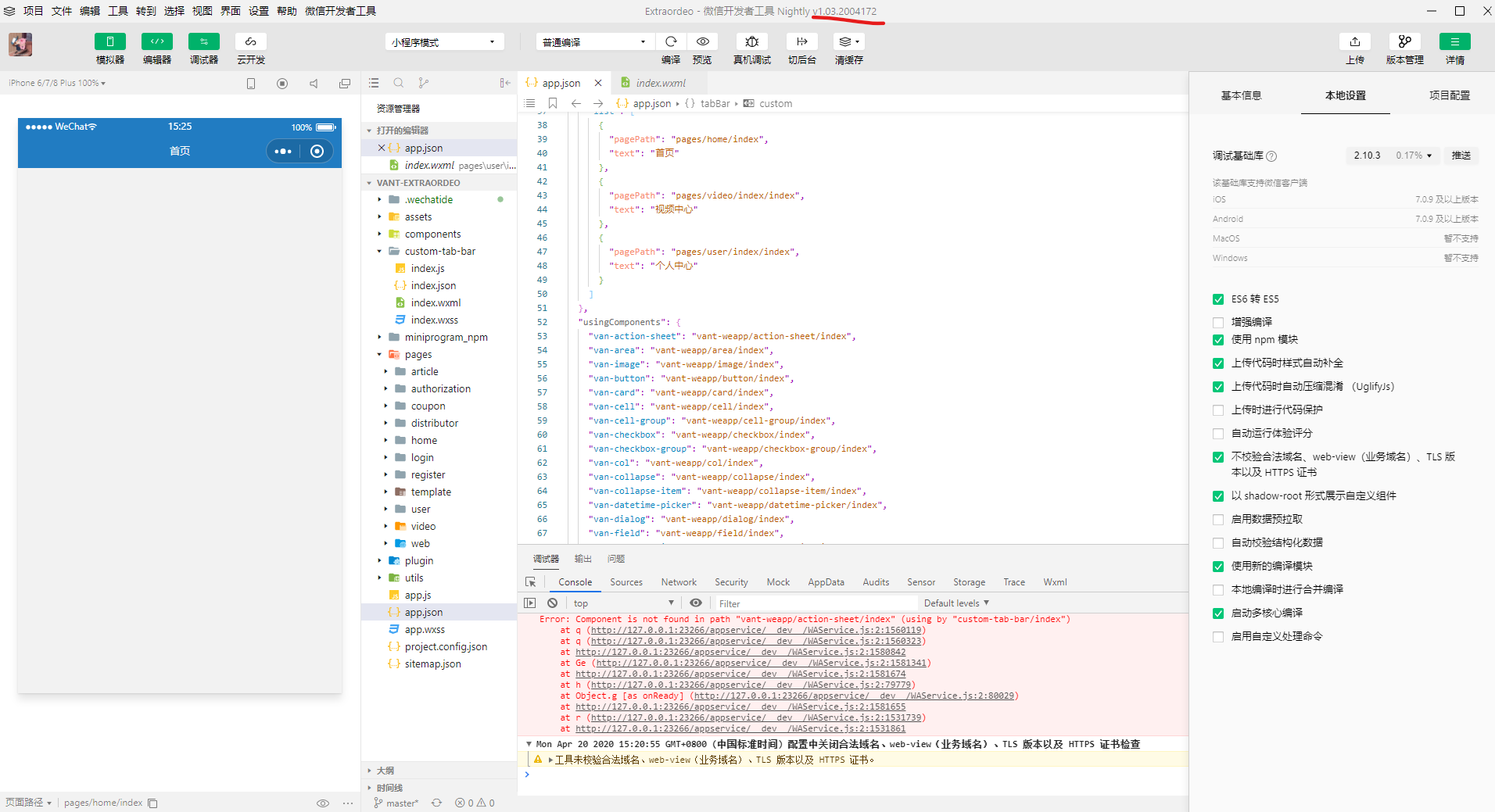
文中所报错的文件都存在,如下图
错误代码:
thirdScriptError
Component is not found in path "vant-weapp/action-sheet/index" (using by "custom-tab-bar/index")
Error: Component is not found in path "vant-weapp/action-sheet/index" (using by "custom-tab-bar/index")
at q (http://127.0.0.1:23266/appservice/__dev__/WAService.js:2:1560119)
at q (http://127.0.0.1:23266/appservice/__dev__/WAService.js:2:1560323)
at http://127.0.0.1:23266/appservice/__dev__/WAService.js:2:1580842
at Ge (http://127.0.0.1:23266/appservice/__dev__/WAService.js:2:1581341)
at Module.He (http://127.0.0.1:23266/appservice/__dev__/WAService.js:2:1582009)
at Function.value (http://127.0.0.1:23266/appservice/__dev__/WAService.js:2:1673187)
at Et (http://127.0.0.1:23266/appservice/__dev__/WAService.js:2:1689323)
at http://127.0.0.1:23266/appservice/__dev__/WAService.js:2:1693585
at Dt (http://127.0.0.1:23266/appservice/__dev__/WAService.js:2:1694078)
at Function.<anonymous> (http://127.0.0.1:23266/appservice/__dev__/WAService.js:2:1697665)
调试微信开发者工具时发现以下错误:
请官方及时解决,先只能退回上一版本使用!

你好,试试取消勾选“使用新的编译模块”,然后清除缓存再重新编译看看能不能解决
已解决,因为更新完后官方新增了一个【新的编译模式】,将该勾选勾掉便可!如下图:
具体原理暂未深入研究。
赶紧版本回退
遇到了同样的问题,没时间找问题,就直接装了个稳定版