评论

云函数本地调试没有反应

云函数本地调试没有反应

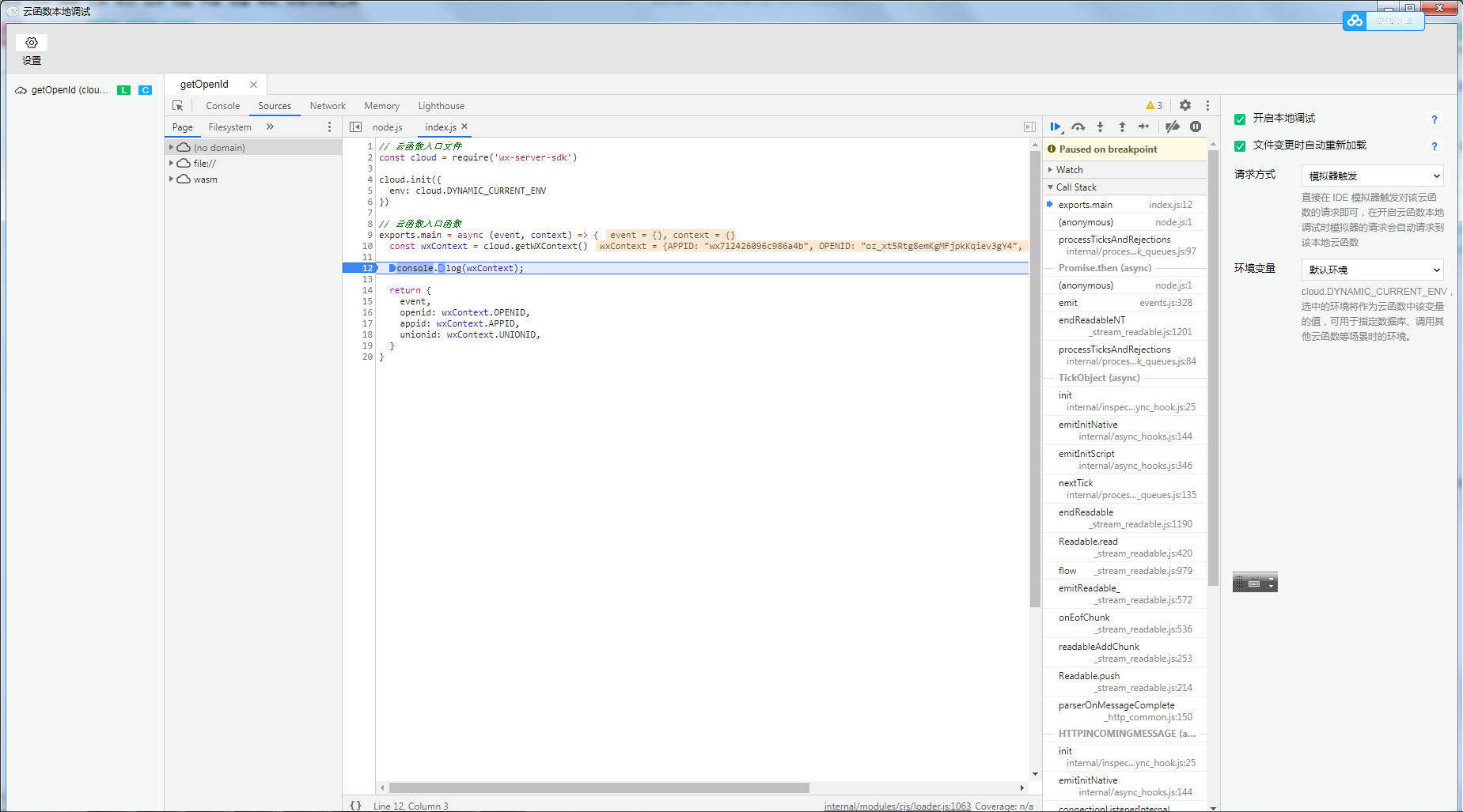
云函数本地调试无法进入

断点就是进不来

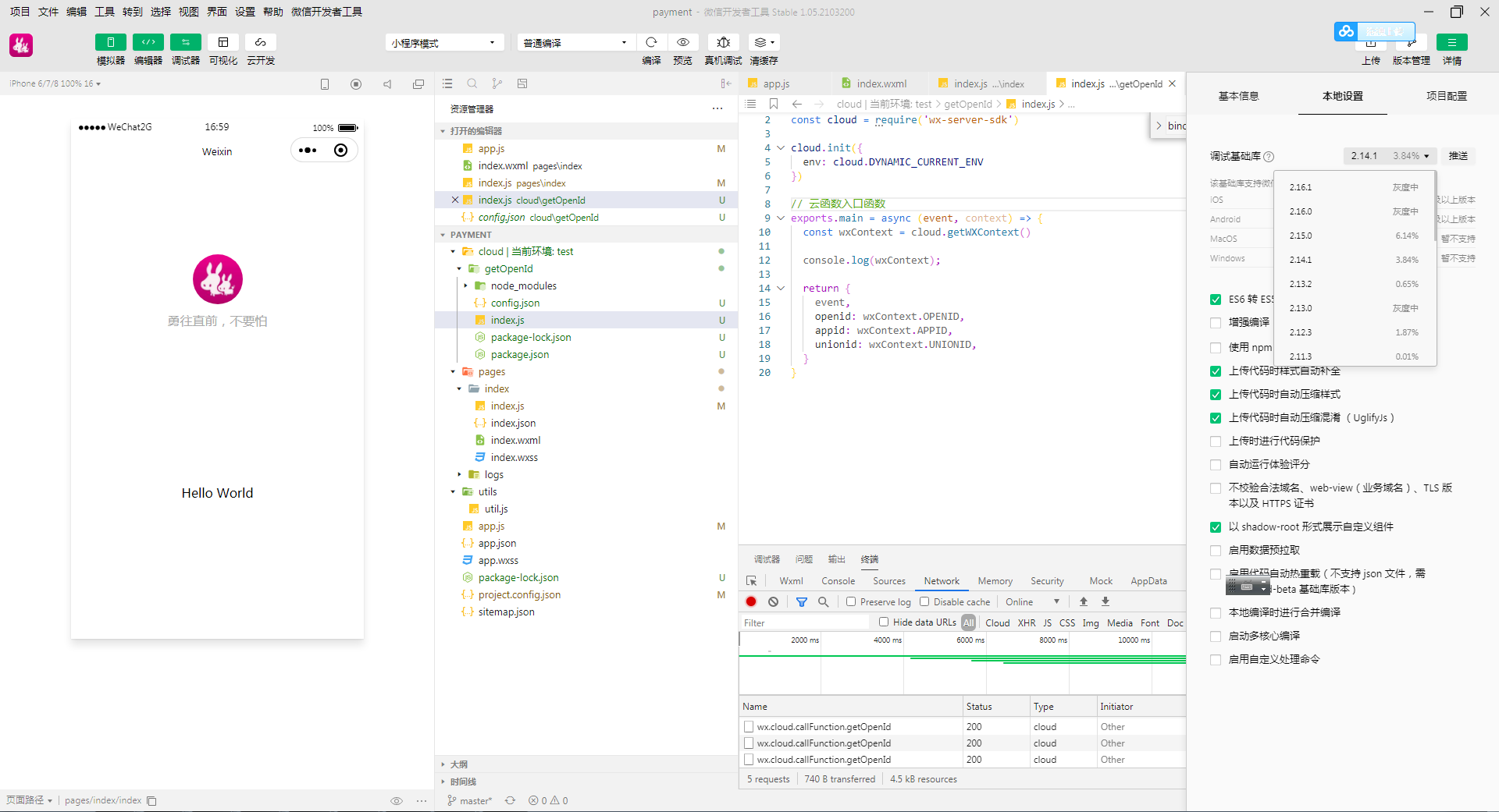
一顿操作猛如虎,原来是开发工具版本库的问题

2.14.1 以上的版本发现有这个问题,切换到2.14.1,就进来了。

总结

微信小程序开发,有时候会发现,明明是做好的功能,有一天发现突然用不了,这个时候可以查看下版本库,
按照文档开发,发现没有效果,就要看看api支持的版本库。

最后一次编辑于  2021-04-23  
点赞 8
收藏
评论

14 个评论

  • 余翔翔
    余翔翔
    2021-10-11

    2021/10/11 基础课2.20.0 仍然有问题。

    2021-10-11
    赞同
    回复 1
    • 勇往直前
      勇往直前
      2021-10-12
      哈哈,看来微信暂时是不想解决了。
      2021-10-12
      回复
  • 连,
    连,
    2021-09-26

    2021-09-21还未解决

    2021-09-26
    赞同
    回复 2
    • 勇往直前
      勇往直前
      2021-09-28
      微信虐我千百遍,我爱微信如初恋。
      2021-09-28
      回复
    • 勇往直前
      勇往直前
      2021-09-28
      这么久了还没解决么
      2021-09-28
      回复
  •     
        
    2021-06-16

    挖坟,为什么还没解决。。

    2021-06-16
    赞同
    回复 1
    • 勇往直前
      勇往直前
      2021-09-28
      微信虐我千百遍,我爱微信如初恋。
      2021-09-28
      回复
  • 雪线
    雪线
    2021-04-29

    谢谢,我也碰到了……

    2021-04-29
    赞同
    回复 1
    • 勇往直前
      勇往直前
      2021-04-29
      哈哈,坑不坑!
      2021-04-29
      回复

正在加载...

登录 后发表内容