1.视频号选品中心关联小商店方式:
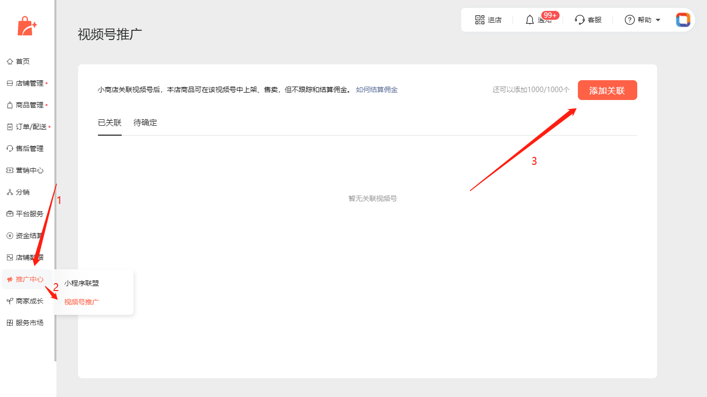
在小商店后台,点击【推广中心】-【视频号推广】,点击【添加关联】;
微信扫描显示的【小程序码】,即可进入邀请界面;
点击【邀请】可邀请微信好友关联绑定其视频号;
微信收到邀请绑定邀请后,点击小程序卡片,点击【接受】,即可将该视频号与店铺绑定;
2.视频号选品中心解除店铺绑定方式:
在视频号界面,点击右上角icon,点击【创作者中心】进入创作者中心界面;
点击【带货中心】,点击右上角的icon进入更多信息界面;
点击【关联店铺】,找到想要解除关联的店铺,点击右侧的【解除关联】即可解除店铺关联;

您好这个店铺店员关联后直播的话是没有佣金的对吗
我关联店铺了 上小黄车的时候显示 禁止售卖 是什么意思?
商店开通了,是个体店铺,产品也上架好了,怎样能把产品链接和视频关联起来,在主页体现出商品链接呢?求大神回复,谢谢
关联了店铺,怎么查看的订单和佣金呢?出的单都没有地方显示和查看,?能回答一下吗?
请问一下如果是导购分销员,要怎么在视频号里面挂商品是计算佣金的那种?我是看下面这个链接,所以是怎么才算是有佣金呢?
https://developers.weixin.qq.com/community/business/doc/000cc6f0030558c19f2be29365100d